从零搭建开发脚手架 mybatis-plus实现 一对一、一对多关联查询,无需写sql,全注解式开发
机会是留给有准备的人,大家在求职之前应该要明确自己的态度,熟悉求职流程,做好充分的准备,把一些可预见的事情做好。对于应届毕业生来说,校招更适合你们,因为绝大部分都不会有工作经验,企业也不会有工作经验的需求。同时,你也不需要伪造高大上的实战经验,以此让自己的简历能够脱颖而出,反倒会让面试官有所怀疑。你在大学时期应该明确自己的发展方向,如果你在大一就确定你以后想成为Java工程师,那就不要花太多的时间
- 主键
*/
@TableId(value = “user_id”, type = IdType.AUTO)
private Long userId;
…
@TableField(exist = false)
private List orders;
重点:
@TableField(exist = false)
private List orders;
方式一:自带注解式+one、many
本质还是分开单独去查每张表,最后拿到结果返回到实体中
xml同理,注解更简单
public interface TUserMapper extends BaseMapper {
@Results({
@Result(column = “user_id”, property = “userId”),//必须要加,否则user实体中userId为null
@Result(column = “user_id”, property = “orders”,//
one = @One(select = “com.laker.map.moudle.sys.mapper.TOrderMapper.selectById”))
})
@Select(“select * from t_user”)
List findAllUserAndOrders();
结果
{
“code”: “0”,
“msg”: “”,
“data”: [
{
“userId”: 1,
“userName”: “laker”,
“password”: “123456”,
“nickName”: “老李”,
“createTime”: “2021-05-14T15:38:08”,
“orders”: [
{
“orderId”: 1,
“orderNo”: “BA202105”,
“orderUserId”: 1,
“orderTime”: “2021-05-14T15:41:18”
}
]
}
]
方式二:自带注解left join
xml同理,注解更简单
@Select(“select u.*,o.order_no order_no from t_user u left join t_order o on u.user_id = o.order_user_id”)
List findAllUserAndOrders();
这里是一次SQL查询效率较高,但是要手写。
方式三:不写SQL类比JPA的OneToOne
对于一对一,一对多,多对一,多对多的关联查询,Mybatis-Plus 在处理时,需要编写关联查询方法及配置resultMap,并且书写SQL。
为了简化这种操作,可以注解来简化。
Mybatis-Plus-Relation ( mprelation ) : mybatis-plus 一对一、一对多、多对一、多对多的自动关联查询,注解方式。
参考地址:https://www.cnblogs.com/dreamyoung/p/12466656.html
步骤一:引入依赖
com.github.dreamyoung
mprelation
0.0.3.2-RELEASE
步骤二:配置AutoMapper
只要是扫描被注解的实体类
@Configuration
public class AutoMapperConfig {
@Bean
public AutoMapper autoMapper() {
//配置实体类所在目录(可多个,暂时不支持通过符*号配置)
return new AutoMapper(new String[]{“com.laker.map.moudle.sys.entity”});
}
}
步骤三:继承工具类为重写过的IService / ServiceImpl
这里的引用包要改为:com.github.dreamyoung.mprelation
service接口:
public interface IManService extends IService {} // IService为重写过的同名接口
Service实现:
@Service
public class ManServiceImpl extends ServiceImpl<ManMapper, Man> implements IManService {} // ServiceImpl为重写过的同名接口
自我介绍一下,小编13年上海交大毕业,曾经在小公司待过,也去过华为、OPPO等大厂,18年进入阿里一直到现在。
深知大多数Java工程师,想要提升技能,往往是自己摸索成长或者是报班学习,但对于培训机构动则几千的学费,着实压力不小。自己不成体系的自学效果低效又漫长,而且极易碰到天花板技术停滞不前!
因此收集整理了一份《2024年Java开发全套学习资料》,初衷也很简单,就是希望能够帮助到想自学提升又不知道该从何学起的朋友,同时减轻大家的负担。


既有适合小白学习的零基础资料,也有适合3年以上经验的小伙伴深入学习提升的进阶课程,基本涵盖了95%以上Java开发知识点,真正体系化!
由于文件比较大,这里只是将部分目录截图出来,每个节点里面都包含大厂面经、学习笔记、源码讲义、实战项目、讲解视频,并且会持续更新!
如果你觉得这些内容对你有帮助,可以扫码获取!!(备注Java获取)
总结
机会是留给有准备的人,大家在求职之前应该要明确自己的态度,熟悉求职流程,做好充分的准备,把一些可预见的事情做好。
对于应届毕业生来说,校招更适合你们,因为绝大部分都不会有工作经验,企业也不会有工作经验的需求。同时,你也不需要伪造高大上的实战经验,以此让自己的简历能够脱颖而出,反倒会让面试官有所怀疑。
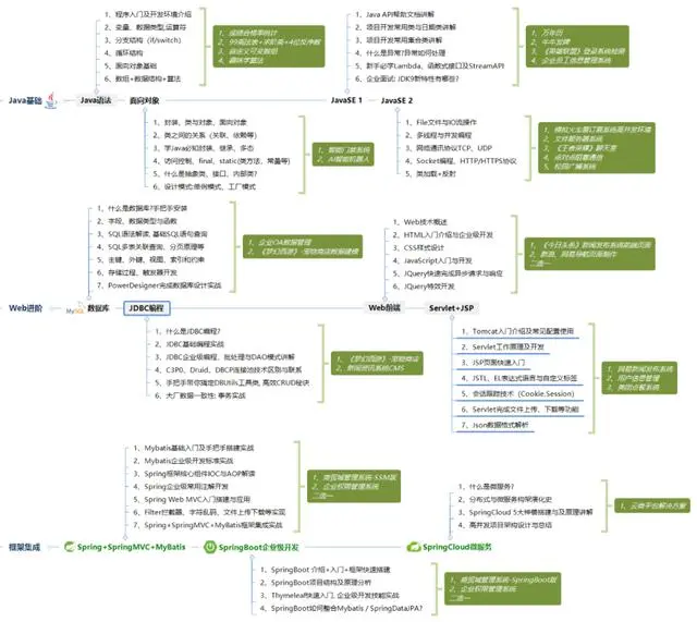
你在大学时期应该明确自己的发展方向,如果你在大一就确定你以后想成为Java工程师,那就不要花太多的时间去学习其他的技术语言,高数之类的,不如好好想着如何夯实Java基础。下图涵盖了应届生乃至转行过来的小白要学习的Java内容:
请转发本文支持一下


《互联网大厂面试真题解析、进阶开发核心学习笔记、全套讲解视频、实战项目源码讲义》点击传送门即可获取!
,那就不要花太多的时间去学习其他的技术语言,高数之类的,不如好好想着如何夯实Java基础。下图涵盖了应届生乃至转行过来的小白要学习的Java内容:
请转发本文支持一下
[外链图片转存中…(img-Yp0C1gqy-1713513424786)]
[外链图片转存中…(img-AgZGcS1Y-1713513424786)]
《互联网大厂面试真题解析、进阶开发核心学习笔记、全套讲解视频、实战项目源码讲义》点击传送门即可获取!
魔乐社区(Modelers.cn) 是一个中立、公益的人工智能社区,提供人工智能工具、模型、数据的托管、展示与应用协同服务,为人工智能开发及爱好者搭建开放的学习交流平台。社区通过理事会方式运作,由全产业链共同建设、共同运营、共同享有,推动国产AI生态繁荣发展。
更多推荐



所有评论(0)