springboot运行原理详解
在我们实际使用Spring Boot进行项目开发的过程中,往往只需要几个很简单的注解配置就能够将应用启动运行了,相比于传统的Spring项目而已,这种提升大大地提高了我们的研发效率。我们往往过多地专注于使用层面,以便快速地完成业务开发,却往往忽略了对框架底层运行原理的关注,接下来全方位地梳理下Spring Boot的底层运行原理,并通过图文结合的方式给大家进行展示,希望对您的工作或者面试能够有所帮
文章目录
前言
在我们实际使用Spring Boot进行项目开发的过程中,往往只需要几个很简单的注解配置就能够将应用启动运行了,相比于传统的Spring项目而已,这种提升大大地提高了我们的研发效率。
我们往往过多地专注于使用层面,以便快速地完成业务开发,却往往忽略了对框架底层运行原理的关注,接下来全方位地梳理下Spring Boot的底层运行原理,并通过图文结合的方式给大家进行展示,希望对您的工作或者面试能够有所帮助!
开始之前,我们先来看看springboot项目的pom.xml文件吧。
正文
父依赖
其中它主要是依赖一个父项目,主要是管理项目的资源过滤及插件!
<parent>
<groupId>org.springframework.boot</groupId>
<artifactId>spring-boot-starter-parent</artifactId>
<version>2.2.6.RELEASE</version>
</parent>
点击进去,发现还存在一个父依赖:
<parent>
<groupId>org.springframework.boot</groupId>
<artifactId>spring-boot-dependencies</artifactId>
<version>2.2.6.RELEASE</version>
</parent>
这个父依赖才是真正管理SpringBoot应用里面所有依赖版本的地方,SpringBoot的版本控制中心。点击进去看看:
<properties>
<activemq.version>5.15.12</activemq.version>
<antlr2.version>2.7.7</antlr2.version>
<appengine-sdk.version>1.9.79</appengine-sdk.version>
<artemis.version>2.10.1</artemis.version>
<aspectj.version>1.9.5</aspectj.version>
<assertj.version>3.13.2</assertj.version>
<atomikos.version>4.0.6</atomikos.version>
...
<versions-maven-plugin.version>2.7</versions-maven-plugin.version>
<webjars-hal-browser.version>3325375</webjars-hal-browser.version>
<webjars-locator-core.version>0.41</webjars-locator-core.version>
<wsdl4j.version>1.6.3</wsdl4j.version>
<xml-maven-plugin.version>1.0.2</xml-maven-plugin.version>
<xmlunit2.version>2.6.4</xmlunit2.version>
</properties>
我们可以看到里面有许多集成好的依赖了,以后我们导入依赖默认是不需要写版本;但是如果导入的包没有在依赖中管理着就需要手动配置版本了。
主启动类
@SpringBootApplication
public class SpringbootApplication {
public static void main(String[] args) {
SpringApplication.run(SpringbootApplication.class, args);
}
}
接下来分析一下里面包含的各种注解:
@SpringBootApplication
作用:标注在某个类上说明这个类是SpringBoot的主配置类 , SpringBoot就应该运行这个类的main方法来启动SpringBoot应用;
点击进去看看,里面还包含了很多注解:
@Target({ElementType.TYPE}) // 注解的适用范围,其中TYPE用于描述类、接口(包括包注解类型)或enum声明
@Retention(RetentionPolicy.RUNTIME) // 注解的生命周期,保留到class文件中(三个生命周期)
@Documented // 表明这个注解应该被javadoc记录
@Inherited // 子类可以继承该注解
@SpringBootConfiguration
@EnableAutoConfiguration
@ComponentScan(
excludeFilters = {@Filter(
type = FilterType.CUSTOM,
classes = {TypeExcludeFilter.class}
), @Filter(
type = FilterType.CUSTOM,
classes = {AutoConfigurationExcludeFilter.class}
)}
)
public @interface SpringBootApplication {
...
}
@ComponentScan
这个注解在Spring中很重要 ,它对应XML配置中的元素。
作用:自动扫描并加载符合条件的组件或者bean , 将这个bean定义加载到IOC容器中
@SpringBootConfiguration
作用:SpringBoot的配置类 ,标注在某个类上 , 表示这是一个SpringBoot的配置类;
点击进去这个注解看看:
@Target({ElementType.TYPE})
@Retention(RetentionPolicy.RUNTIME)
@Documented
@Configuration
public @interface SpringBootConfiguration {
@AliasFor(
annotation = Configuration.class
)
boolean proxyBeanMethods() default true;
}
@Target({ElementType.TYPE})
@Retention(RetentionPolicy.RUNTIME)
@Documented
@Component
public @interface Configuration {
@AliasFor(
annotation = Component.class
)
String value() default "";
boolean proxyBeanMethods() default true;
}
这里的 @Configuration,说明这是一个配置类 ,配置类就是对应Spring的xml 配置文件;
这里的 @Component 这就说明,启动类本身也是Spring中的一个组件而已,负责启动应用!
回到 SpringBootApplication 注解中继续看。
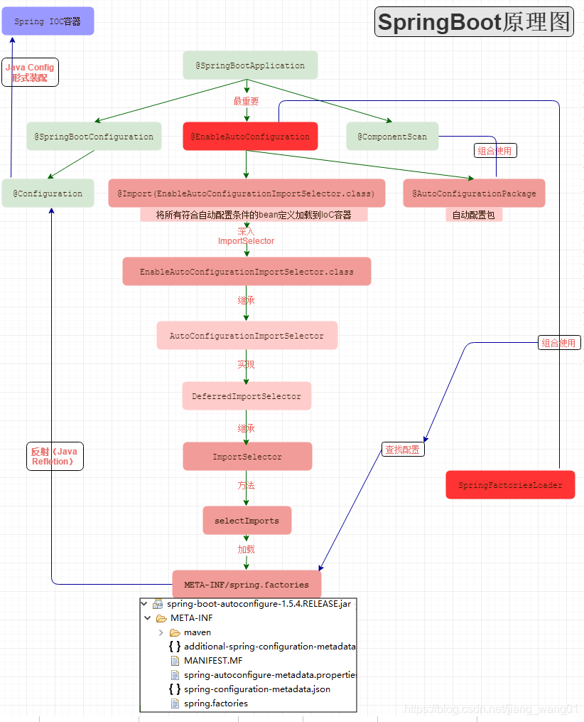
@EnableAutoConfiguration
@EnableAutoConfiguration
作用:开启自动配置功能,以前我们需要自己配置的东西,而现在SpringBoot可以自动帮我们配置 ;@EnableAutoConfiguration告诉SpringBoot开启自动配置功能,这样自动配置才能生效;
@AutoConfigurationPackage
作用:自动配置包
@Import({Registrar.class})
public @interface AutoConfigurationPackage {
}
@Import
作用:Spring底层注解@import , 给容器中导入一个组件;
Registrar.class 作用:将主启动类的所在包及包下面所有子包里面的所有组件扫描到Spring容器 ;
@Import({AutoConfigurationImportSelector.class})
作用:给容器导入组件
AutoConfigurationImportSelector :自动配置导入选择器,那么它会导入哪些组件的选择器呢?我们点击去这个类看源码:
- 这个类有这样一个方法:
// 获得候选的配置
protected List<String> getCandidateConfigurations(AnnotationMetadata metadata, AnnotationAttributes attributes) {
//这里的getSpringFactoriesLoaderFactoryClass()方法
//返回的就是我们最开始看的启动自动导入配置文件的注解类;EnableAutoConfiguration
List<String> configurations = SpringFactoriesLoader.loadFactoryNames(this.getSpringFactoriesLoaderFactoryClass(), this.getBeanClassLoader());
Assert.notEmpty(configurations, "No auto configuration classes found in META-INF/spring.factories. If you are using a custom packaging, make sure that file is correct.");
return configurations;
}
- 这个方法又调用了 SpringFactoriesLoader 类的静态方法!我们进入SpringFactoriesLoader类loadFactoryNames() 方法
public static List<String> loadFactoryNames(Class<?> factoryClass, @Nullable ClassLoader classLoader) {
String factoryClassName = factoryClass.getName();
//这里它又调用了 loadSpringFactories 方法
return (List)loadSpringFactories(classLoader).getOrDefault(factoryClassName, Collections.emptyList());
}
- loadSpringFactories 方法
private static Map<String, List<String>> loadSpringFactories(@Nullable ClassLoader classLoader) {
//获得classLoader , 我们返回可以看到这里得到的就是EnableAutoConfiguration标注的类本身
MultiValueMap<String, String> result = (MultiValueMap)cache.get(classLoader);
if (result != null) {
return result;
} else {
try {
//去获取一个资源 "META-INF/spring.factories"
Enumeration<URL> urls = classLoader != null ? classLoader.getResources("META-INF/spring.factories") : ClassLoader.getSystemResources("META-INF/spring.factories");
LinkedMultiValueMap result = new LinkedMultiValueMap();
//将读取到的资源遍历,封装成为一个Properties
while(urls.hasMoreElements()) {
URL url = (URL)urls.nextElement();
UrlResource resource = new UrlResource(url);
Properties properties = PropertiesLoaderUtils.loadProperties(resource);
Iterator var6 = properties.entrySet().iterator();
while(var6.hasNext()) {
Entry<?, ?> entry = (Entry)var6.next();
String factoryClassName = ((String)entry.getKey()).trim();
String[] var9 = StringUtils.commaDelimitedListToStringArray((String)entry.getValue());
int var10 = var9.length;
for(int var11 = 0; var11 < var10; ++var11) {
String factoryName = var9[var11];
result.add(factoryClassName, factoryName.trim());
}
}
}
cache.put(classLoader, result);
return result;
} catch (IOException var13) {
throw new IllegalArgumentException("Unable to load factories from location [META-INF/spring.factories]", var13);
}
}
}
- spring.factories
上图就是从SpringBoot的autoconfigure依赖包中的META-INF/spring.factories配置文件中摘录的一段内容,可以很好地说明问题。
@EnableAutoConfiguration自动配置原理:从classpath中搜寻所有的META-INF/spring.factories配置文件,并将其中org.springframework.boot.autoconfigure.EnableutoConfiguration对应的配置项通过反射(Java Refletion)实例化为对应的标注了@Configuration的JavaConfig形式的IoC容器配置类,然后汇总为一个并加载到IoC容器。
对于大部分第三方需要与Spring Boot集成的框架,或者我们日常开发中需要进行抽象的公共组件而言,得益于这种机制,也可以很容易地定制成开箱即用的各种Starter组件。而使用这些组件的用户,往往只需要将依赖引入就好,不再需要进行任何额外的配置了!
以上就是SpringBoot启动的原理了。
借鉴一下网上的springboot启动原理图:
SpringApplication执行流程
SpringApplication.run分析
分析该方法主要分两部分,一部分是SpringApplication的实例化,二是run方法的执行;
SpringApplication的实例化
调用run之前,首先会实例化一个SpringApplication对象实例;
SpringApplication.run()方法的基本调用流程:
public static ConfigurableApplicationContext run(Class<?> primarySource, String... args{
return run(new Class[]{primarySource}, args);
}
public static ConfigurableApplicationContext run(Class<?>[] primarySources, String[] args) {
return (new SpringApplication(primarySources)).run(args);
}
public SpringApplication(Class<?>... primarySources) {
this((ResourceLoader)null, primarySources);
}
SpringApplication方法:
public SpringApplication(ResourceLoader resourceLoader, Class<?>... primarySources) {
this.sources = new LinkedHashSet();
this.bannerMode = Mode.CONSOLE;
this.logStartupInfo = true;
this.addCommandLineProperties = true;
this.addConversionService = true;
this.headless = true;
this.registerShutdownHook = true;
this.additionalProfiles = new HashSet();
this.isCustomEnvironment = false;
this.lazyInitialization = false;
this.resourceLoader = resourceLoader;
Assert.notNull(primarySources, "PrimarySources must not be null");
this.primarySources = new LinkedHashSet(Arrays.asList(primarySources));
this.webApplicationType = WebApplicationType.deduceFromClasspath();
this.setInitializers(this.getSpringFactoriesInstances(ApplicationContextInitializer.class));
this.setListeners(this.getSpringFactoriesInstances(ApplicationListener.class));
this.mainApplicationClass = this.deduceMainApplicationClass();
}
SpringApplication实例初始化完成并且完成设置后,就开始执行run方法:
调用run方法
public ConfigurableApplicationContext run(String... args) {
StopWatch stopWatch = new StopWatch();
stopWatch.start();
ConfigurableApplicationContext context = null;
Collection<SpringBootExceptionReporter> exceptionReporters = new ArrayList();
//配置属性
this.configureHeadlessProperty();
// 获取监听器
// 利用loadFactoryNames方法从路径MEAT-INF/spring.factories中找到所有的SpringApplicationRunListener
SpringApplicationRunListeners listeners = this.getRunListeners(args);
// 启动监听
// 调用每个SpringApplicationRunListener的starting方法
listeners.starting();
Collection exceptionReporters;
try {
// 将参数封装到ApplicationArguments对象中
ApplicationArguments applicationArguments = new DefaultApplicationArguments(args);
// 准备环境
// 触发监听事件——调用每个SpringApplicationRunListener的environmentPrepared方法
ConfigurableEnvironment environment = this.prepareEnvironment(listeners, applicationArguments);
this.configureIgnoreBeanInfo(environment);
// 从环境中取出Banner并打印
Banner printedBanner = this.printBanner(environment);
// 依据是否为web环境创建web容器或者普通的IOC容器
context = this.createApplicationContext();
exceptionReporters = this.getSpringFactoriesInstances(SpringBootExceptionReporter.class, new Class[]{ConfigurableApplicationContext.class}, context);
// 准备上下文
// 1.将environment保存到容器中
// 2.触发监听事件——调用每个SpringApplicationRunListeners的contextPrepared方法
// 3.调用ConfigurableListableBeanFactory的registerSingleton方法向容器中注入applicationArguments与printedBanner
// 4.触发监听事件——调用每个SpringApplicationRunListeners的contextLoaded方法
this.prepareContext(context, environment, listeners, applicationArguments, printedBanner);
// 刷新容器,完成组件的扫描,创建,加载等
this.refreshContext(context);
this.afterRefresh(context, applicationArguments);
stopWatch.stop();
if (this.logStartupInfo) {
(new StartupInfoLogger(this.mainApplicationClass)).logStarted(this.getApplicationLog(), stopWatch);
}
// 触发监听事件——调用每个SpringApplicationRunListener的started方法
listeners.started(context);
this.callRunners(context, applicationArguments);
} catch (Throwable var10) {
this.handleRunFailure(context, var10, exceptionReporters, listeners);
throw new IllegalStateException(var10);
}
try {
listeners.running(context);
//返回容器
return context;
} catch (Throwable var9) {
this.handleRunFailure(context, var9, exceptionReporters, (SpringApplicationRunListeners)null);
throw new IllegalStateException(var9);
}
}
总结
SpringApplication.run一共做了两件事
- 创建SpringApplication对象;在对象初始化时保存事件监听器,容器初始化类以及判断是否为web应用,保存包含main方法的主配置类。
- 调用run方法;准备spring的上下文,完成容器的初始化,创建,加载等。会在不同的时机触发监听器的不同事件。

魔乐社区(Modelers.cn) 是一个中立、公益的人工智能社区,提供人工智能工具、模型、数据的托管、展示与应用协同服务,为人工智能开发及爱好者搭建开放的学习交流平台。社区通过理事会方式运作,由全产业链共同建设、共同运营、共同享有,推动国产AI生态繁荣发展。
更多推荐
所有评论(0)