
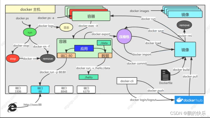
1、寻找镜像
访问dockerhub的官网,然后搜索如nginx,如下图找到命令docker pull nginx可下载最新版本


2、查看镜像

3、删除已下载镜像

4、启动镜像运行到容器中

1、电脑重启后,让原先运行的镜像也启动

如果一开始没设置开启自启,则通过以下命令可以修改

2、浏览器访问应用(配置容器应用的端口映射到Docker主机)


如果使用的云服务器,需要先开放端口
#### 5、查看运行/已停止的容器

6、删除已停止的容器

7、强制删除正在运行中的容器

8、停止正在运行的容器

9、重新启动已停止的容器

所有评论(0)