(也许)更高级更专业的stable diffusion AI画图工具—ComfyUI
今天,给大家介绍一款基于stable diffusion扩散模型AI画图算法,但操作界面和使用方法完全不同的新工具,它的名字叫做,ComfyUI。Stable diffusion webui大家很熟悉了,用来作为个人画图可能是个好用的工具。
今天,给大家介绍一款基于stable diffusion扩散模型AI画图算法,但操作界面和使用方法完全不同的新工具,它的名字叫做,ComfyUI。
Stable diffusion webui大家很熟悉了,用来作为个人画图可能是个好用的工具。

不过,如果当我们把画图的场景放在更专业的职业领域(以及如果想要生成更专业的图片),也许,这款comfuyu更适合你。
比如说可以多个大模型在一张图上工作(2个+),可以把图像分区生成(超长图),可以先生成背景再生成人物,等等。

(官方样例,超长图,从上到下依次是清晨白天傍晚夜晚)

(官方样例,人物和背景分别生成,人物和背景都很精致)
同时comfyui保存图像时,自动内嵌该图的所有工作流设置。
也就是说,你可以完成某一类图片,后续直接保存该图并上传该图就可以很方便生成同一类型的其他图。
你也可以下载别人的原图然后模仿学习别人的工作流。
ComfyUI也是基于stable diffusion的原理来生成图片,很多东西都是和WebUI通用的,比如大模型(ckpt,safetensors),lora,vae等等。
但是,他和webui最大的不同,就是他的使用方式,他的操控界面不是Webui那种按钮+页面。而是模块+点+连线。

因此,他有一定的上手难度。
但是大家想要更把AI绘画变得更专业,甚至切分工作流,让ai绘画分工合作,那么,还是非常建议体验一下comfyui的。
二.
那么话不多说,我们接下来就教大家怎么安装和使用吧。
1.下载解压comfyui
(1)下载
github项目地址 https://github.com/comfyanonymous/ComfyUI,
下载地址https://github.com/comfyanonymous/ComfyUI/releases/download/latest/ComfyUI_windows_portable_nvidia_cu118_or_cpu.7z
(2)大概1.4G内容,下载好之后,直接解压到你的剩余容量比较大的硬盘当中。
(3)解压完之后,就是下面这个界面。
如果你是N卡的gpu,请双击run_nvidia_gpu.bat使用。
如果你不是N卡(AMD之类,或者干脆就是集显),可以点击run_cpu.bat启动使用(画图速度比n卡慢很多)。
(mac好像也能用,感兴趣的同学自己搜索一下)

2.下载安装模型
(1)如果你的电脑没有安装过sd-webui,那么需要下载大模型。
可以在huggingface下载SD1.5官方经典大模型。https://huggingface.co/runwayml/stable-diffusion-v1-5/blob/main/v1-5-pruned.safetensors
并放置在 comfyui-comfyui-models-checkpoints文件夹中

(2)如果你的电脑里面已经有了sdwebui,那么无需重复下载模型。直接可以引用sdwebui文件夹里面的所有已有大模型。
a) 在comfyui-comfyUI文件夹下面,找到 extra_model_paths.yaml.example 这个文件,并把.example删掉。变成extra_model_paths.yaml
b)用记事本打开extra_model_paths.yaml文件,并把bath_path: 后面放上你的sdwebui地址的根目录。
最后变成比如 bath_path: D:\stable-diffusion-webui之类的形式。其他不用动。

c)保存并退出
3.启用comfyui
(1)双击run_nvidia_gpu.bat启动comfyui。(第一次启动可能有点慢,需要安装各种环境依赖。但我安装过sdwebui,环境配置什么都好了,所以启动非常快)
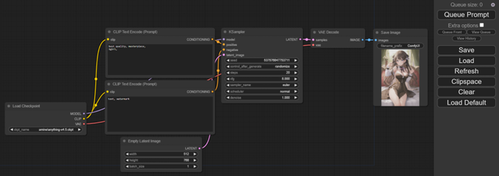
(2)启动后,下图是默认出现的界面和控件,红字是用法。

(3)设置好相关参数之后(比如模型,提示词,长宽等),就可以点击queue prompt就能开始画图了。(后面熟练之后,你也可以右键点击空白区域新建模块和连线使用新模块和功能)

(4)画好的图可以直接点击图片,右键save image保存图片。也可以在ComfyUI_windows_portable\ComfyUI\output文件中找到。
三.
现在就画出了第一张图,如果我要进阶的用法怎么弄呢?
篇幅有限,感兴趣的同学等下一篇教程吧~
(喜欢的同学记得点赞转发赞赏,毕竟这个工具好用是好用,但是有点冷门,让我看到你们的热情,会更有动力加速创作哦~)
如果自学能力强的同学,也可以先看这些资料。
1.油管。(B站和中文教程现在还不多)
2.官方文档和教程
(1)https://comfyanonymous.github.io/ComfyUI_examples/
这是官方示例文档,里面有很多comfyui的用法和参考图。直接下载参考图,再加载到你的comfyui里面,就能读取还原别人用comfyui作图的工作流,很方便学习。

(2)官方教学游戏
地址 https://comfyanonymous.github.io/ComfyUI_tutorial_vn/
他们甚至还开发了一个comfyui的游戏版教程。真的,他暖我哭。(里面所有图片都是comfyui制作)

最后,再随便放一张今天生成的图吧

好了,大家都学会了吗?学会了记得点赞关注转发三连哦~
关于AI绘画技术储备
学好 AI绘画 不论是就业还是做副业赚钱都不错,但要学会 AI绘画 还是要有一个学习规划。最后大家分享一份全套的 AI绘画 学习资料,给那些想学习 AI绘画 的小伙伴们一点帮助!
👉[[CSDN大礼包:《StableDiffusion安装包&AI绘画入门学习资料》免费分享]](安全链接,放心点击)
对于0基础小白入门:
如果你是零基础小白,想快速入门AI绘画是可以考虑的。
一方面是学习时间相对较短,学习内容更全面更集中。
二方面是可以找到适合自己的学习方案
包括:stable diffusion安装包、stable diffusion0基础入门全套PDF,视频学习教程。带你从零基础系统性的学好AI绘画!
零基础AI绘画学习资源介绍
👉stable diffusion新手0基础入门PDF👈
(全套教程文末领取哈)
👉AI绘画必备工具👈

👉AI绘画基础+速成+进阶使用教程👈
观看零基础学习视频,看视频学习是最快捷也是最有效果的方式,跟着视频中老师的思路,从基础到深入,还是很容易入门的。
温馨提示:篇幅有限,已打包文件夹,获取方式在:文末
👉大厂AIGC实战案例👈
光学理论是没用的,要学会跟着一起敲,要动手实操,才能将自己的所学运用到实际当中去,这时候可以搞点实战案例来学习。
👉12000+AI关键词大合集👈

这份完整版的学习资料已经上传CSDN,朋友们如果需要可以微信扫描下方CSDN官方认证二维码免费领取【保证100%免费】
魔乐社区(Modelers.cn) 是一个中立、公益的人工智能社区,提供人工智能工具、模型、数据的托管、展示与应用协同服务,为人工智能开发及爱好者搭建开放的学习交流平台。社区通过理事会方式运作,由全产业链共同建设、共同运营、共同享有,推动国产AI生态繁荣发展。
更多推荐
所有评论(0)