什么是物联网技术?浅谈NB-IoT技术
创业者大部分都是小公司,你无论多么牛逼的技术,一旦有市场,大公司都可以迅速投入数倍于你的资金,在非常短的时间内模仿你,超过你,压垮你。首先,应该认识到,计算机行业想突破垄断,对于大企业而言,是技术积累。最好的状态,应该是大家都有正职工作(收入),但是比较闲,一起来维护一款小产品,这样的情形,往往容易成功(最后团队或项目被大公司收购,实现财务自由,或职位上升)。物联网的技术前景是广阔的,近些年上市的
物联网其实是互联网的一个延伸,互联网的终端是计算机(PC、服务器),我们运行的所有程序,无非都是计算机和网络中的数据处理和数据传输,除了计算机外,没有涉及任何其他的终端(硬件)。
物联网的本质还是互联网,只不过终端不再是计算机(PC、服务器),而是嵌入式计算机系统及其配套的传感器。这是计算机科技发展的必然结果,为人类服务的计算机呈现出各种形态,如穿戴设备、环境监控设备、虚拟现实设备等等。只要有硬件或产品连上网,发生数据交互,就叫物联网。
不过物联网的概念目前被炒到过热。鄙人大概十年前开始学习嵌入式,那个时候还没物联网、智能硬件这么高大上的字眼。相信很多前辈那时跟我一样,学的是单片机编程,大家都用“单片机”来概括这个行业。大概2012年左右,很多热钱从房市涌出,投入资本市场。正是这个时候,一大波高大上词汇来袭。服务器技术叫“云”,单片机叫“智能硬件”,网络单片机应用叫“物联网”,车载单片机应用叫“车联网”。。。呵呵。这种现象是商业进展的必要性,我们搞技术的只能跟着改头换脸,谁叫发薪水的是老板呢,呵呵。
不过受限于技术上的瓶颈,物联网的发展,其实无法像当初互联网那样爆发。或者换通俗一点的说法,大家有没有发现很多物联网的应用,其实是锦上添花的东西,需求性并没有那么强,这也就是为什么很多智能硬件卖得并不是很好的根本原因;正是因为需求性原因,所以商业上也不会出现滴滴打车那样的持续性投入,又一定钳制了技术的进一步发展。
到今年,这一波的投资热潮冷却了很多,但是在这波浪潮里,我们的社会还是发生了很多变化。首先是关注物联网的人越来越多,从业者也越来越多。而且很多大学也开设了相关课程,政府也出台了行业鼓励政策。前面我们说过物联网的概念被炒得有点过热,所以在物联网的大群体里,有两类人最为迷茫。其一就是专注物联网的创业者,其二就是物联网专业的学生。鄙人也曾经属于第一类人。
物联网的技术前景是广阔的,近些年上市的一些空气净化器产品,穿戴设备,家庭环境监控设备,在过去是不曾有的,在目前的消费背景下,正服务着大众。未来还会有更多的新式设备出现,这些正是物联网技术发展的必然结果,所以投身于物联网的技术研发,是很有前景的一件事。
然而物联网的商业前景却是复杂的,特别是对于创业者而言,这不是一个好消息。既然创业,目的肯定是赚钱,然而放眼人类社会,最赚钱的事情,其实归类起来就那么几样。首先是资源、再就是获取资源的工具,以及信息。每个企业,想要活得好,目标只有一个,就是垄断。然而社会上的大部分资源,都是垄断在大企业手里,小企业参与的,往往是跟民生有关的门槛低的行业,竞争激烈,赚钱辛苦。回到计算机行业,虽然计算机行业开放程度很高,然而垄断的存在并不亚于其他行业。英特尔、ARM等公司,基本垄断了处理器行业。微软、Google(Android)、苹果垄断了操作系统。物联网是新兴市场,虽然目前容量不大,但各家各户都盯着,对于创业者而言,无法创造垄断,很难存活。创业者大部分都是小公司,你无论多么牛逼的技术,一旦有市场,大公司都可以迅速投入数倍于你的资金,在非常短的时间内模仿你,超过你,压垮你。你是小公司,宣传推广,也不可能投入像大公司那样的资金及影响力,所以产品再好,也不一定卖得好,这是每个技术型创业者,不得不面对的事实。
正是因为上述压力,很多创业者非常迷茫。本人过去四年间一直从事物联网行业,因此结识了很多同行,其中大部分都是创业者。这些创业者非常勤奋,对自己的想法充满热情,也往往敢于坚持。然而这些并没有什么用,大部分创业者,都没有走到今天,因为投资人的钱总是会烧完的。
我觉得想走向成功,物联网行业的创业者应该处理好两个问题。首先,应该认识到,计算机行业想突破垄断,对于大企业而言,是技术积累。然而对于个人或小团队而言,唯一的方法是缩小用户群体。就是我们应该专注于一个领域一项技术去解决一个问题。如果你说你的客户是大众每一个人,那你的东西基本一个都卖不出去。但是如果你的客户是“捷达轿车车主”+“装过电子导航系统”,那你的东西会比较好卖。缩小用户群体的好处,是大企业不会来跟你抢饭吃,而你又非常容易精准的找到你的客户并说服他们买你的东西。其次,个人或小团队,不应该有任何一刻在亏本,否则你终会难以坚持。最好的状态,应该是大家都有正职工作(收入),但是比较闲,一起来维护一款小产品,这样的情形,往往容易成功(最后团队或项目被大公司收购,实现财务自由,或职位上升)。
对于在大企业进行物联网方向研发的人员,自然不用担心收入问题,然而可能大部分时间,都要接受来自上层的任务分配。作为物联网技术从业者,我们应该认识到,这个行业的技术,还是有很多方面需要突破的,个人将一些觉得需要突破的技术陈列如下,希望在物联网方向的研发人员,可以在闲暇之余,做一下这么几方面的技术积累:
1.目前国内低功耗网络技术都做得不好,包括zigbee,其实也被过分夸大宣传。
2.传感器和传感输入部分,其实有很大的空间,人之所以聪明,跟手、眼、口、鼻、耳有很大关系,然而计算机的手眼口鼻耳,没一项可以跟人比。由于个人很难在芯片技术上积累,所以只能做做算法,对于视觉识别技术,各个领域,都有非常大的潜力,可以研究积累。
3.降低研发难度的工具,可以关注下,目前物联网还属于教学推广阶段,能够快速帮助从业者提高研发效率的工具,可以研究积累。(鄙人正是做这一块)
4.特定环境下的语音对话算法,可以研究下。目前所有的语音识别,几乎都不过是语音转文字而已,然后计算机通过词汇分析来执行任务,基本都做不了上下文对话。非特定环境下的语音对话,估计国外的苹果、google,国内的讯飞、腾讯、百度都在研究,个人技术者基本没有必要也没有机会。不过在特定环境下(比如自动导航这个环境,人的指令,只会围绕“导航”这个主题),语音对话是非常有效率的输入输出工具,值得个人研究积累。
关于NB-IoT
众所周知,物联网开启了“万物互联”的时代。既然是“万物互联”,那么首要还是要解决“物”与“网”的连接问题,所以我认为“连接技术”决定了物联网发展的走向。
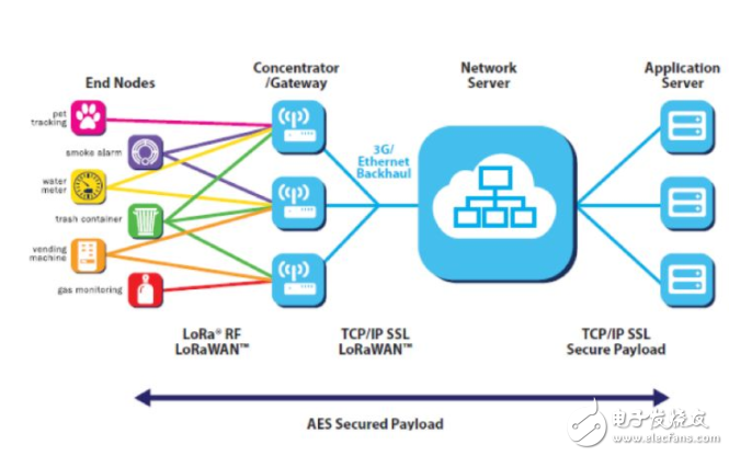
为满足物联网设备的连接需求,LPWAN(Low Power Wide Area Network,低功耗广域网)应运而生。 LPWAN 专为低带宽、低功耗、远距离、大量连接的物联网应用而设计。主要分为两类:一类是工作于未授权频谱的LoRa技术;另一类是工作于授权频谱下的NB-IoT。

(1)相比于NB-IoT,LoRa基于Sub-GHz的频段使其更易以较低功耗远距离通信,可以使用电池供电或者其他能量收集的方式供电;
(2)LoRa较低的数据速率也延长了电池寿命和增加了网络的容量;
(3)LoRa信号的波长较长决定了它的穿透力与避障能力;
(4)LoRa专用网关可以根据现场和客户需求扩展出更多自定义功能,如广告推送,多种网络接入等。
这些技术特点更适合低成本大规模的物联网部署和企业特定专网里工作。LoRa的易于建设和部署,得到越来越多国内公司的关注和跟进。例如国内的老牌数通厂商锐捷网络已开发和研究的多个基于LoRa的解决方案,包括物联网智能抄表应用、物联网智能停车应用、物联网智能井盖监控、物联网智慧路灯监控等不同的业务场景。
LoRaWAN是由LoRa联盟推出的一个低功耗广域网规范。LoRaWAN瞄准了物联网中的一些核心需求--双向通讯。LoRaWAN网络架构是一个典型的星型拓扑结构,在这个网络架构中,LoRa网关是一个透明的中继,连接前端终端设备和后端服务器。然而众多实际应用场景,网络拓扑结构多以网状结构或多级中继组网结构。该规范协议往往无法很好的同时解决通信速率,传输距离,实时性,低功耗,多级组网之间的冲突。

一旦解决了“物”与“网”的链接问题,又将成本控制在能接受的范围内,相信“万物互联”时代才能真正的来临。
说完创业者,再来说说各大高校的物联网专业的学习者。
其实我个人是不建议在本科搞物联网专业的,因为物联网专业不是基础学科,在本科开设,没能力的学校,也就是一个幌子,会坑不少人。有点能力的学校,也无法指望在当前的教学构架下,能让学生学到点什么。其原因就是,物联网涵盖的内容太多,随便列举列举:
1.数电模电、单片机编程技术:要做物联网产品,起码,你能看得懂电路板吧,你得能给单片机写几行代码,点个流水灯什么的吧。要知道,这过去是放到自动化专业四年要学的东西啊。电路板画得好,就算在内陆省会城市,月薪也随便上万的啊,单片机写得好,月薪也一样上万的啊。打什么物联网的幌子啊!
2.网络技术:光给单片机编单机程序还不行,你还得能让单片机上网吧,否则叫什么物联网。既然上网,最简单的“客户端-服务器”模型,你好歹得在云端放个服务器吧。且不说服务器程序你要自己写,到阿里云买个服务器,绑定个域名,估计你都得折腾一个礼拜。写服务器程序,那在本科也是一门专业啊,起码VC要学吧(时髦点学java)。你即会上位机,又会单片机,那你是全栈工程师啊,这工资不是更高?
3.无线技术:很多产品,光一个单片机还不行,你还得整多个单片机,然后多个单片机互相整个网络,这就涉及到组网。用wifi,功耗太高。用zigbee,光协议就看死你。用蓝牙,人家构架就没这么整过。那只好自己写吧,从驱动到组网协议,你要能写全,还不出问题,那以后还有什么软件构架你整不了啊?
4.传感器技术:就目前而言吧,很多传感器都是数字型的,直接丢数值出来,单片机只需连上去就可以用,难到不难。但问题是量多,测温度吧,有温度传感器;测光照吧,有光照传感器;测空气吧,有空气质量传感器;还有加速度传感器、心率传感器、颜色传感器、分贝传感器。。。大学也就四年,学单片机编程估计都要三年,你看你剩下的时间能整几个吧。
5.终端技术(App):物联网物联网,你把用户搁哪啊,总要给用户丢个App来看看产品状态吧,那就得学习App怎么做。iOS和Android你还得都学了,不然用户就得减少一半,呵呵。
所以本科开设的物联网专业真的是坑啊,明摆着学校不可能教全的嘛,就算学校愿意教,学生也学不过来啊。给点可行性建议吧:
1.明确正确的技术观,物联网是一个行业,而不是一个专业。学好物联网里任何一项技术,都可以独当一面,迅速实现个人价值积累(收入很赞的哦)。如果贪多贪快,除了给自己带来无尽的失望和打击,没什么好处。
2.明确正确的发展方向,物联网涉及软硬件、互联网、App等多个领域,作为个人而言,只可能精其一样。如果是做硬件,那就好好学数电模电、应用电路、布线画板、传感器特性等等。如果是做软件,明确方向,一般建议本科阶段学好单片机编程、熟悉一两种传感器或应用,做一两款小产品即可。毕业后,可逐步过渡,学会和其他工程师配合,学会组网应用,多出作品练手。
3.实践大于理论,学物联网或者嵌入式一定要勤上手,多出作品。多出作品,不仅可以增长技术能力、了解物联网构架,最重要的是可以提高自信心。人与人的区别,大部分都在教育,而教育成功与否,自信是非常重要的评估法则。当然,由于物联网一般都是系统产品,建议学习者可以基于成熟的构架去做产品,这样容易成功做出完整产品。可以用我们酷享物联系统,也是选择之一。
4.毕业后,尽量不要去初创公司,不过初创公司也很少招应届生。一定要去中型企业或大企业的核心团队,哪怕打杂都行。无论未来是打算做市场还是做技术,一定要记得毕业招工作的时候,要想办法进企业的核心研发团队,大公司进不了,就进小一点的,再进不了,就再小一点。可能有人会问,人家不一定要我啊。对,人家不一定要你,你本科期间作出的物联网作品,就是敲门砖。
5.就业后,不要急于成功,闷下心思,跟着团队技术带头人做技术。有什么做什么,尽多培养不同领域的应用,多结实靠谱的技术朋友。三五年后,某一天,你会发现你自己有技术、有团队,可以做任何产品的时候,你的路也会宽阔起来。
魔乐社区(Modelers.cn) 是一个中立、公益的人工智能社区,提供人工智能工具、模型、数据的托管、展示与应用协同服务,为人工智能开发及爱好者搭建开放的学习交流平台。社区通过理事会方式运作,由全产业链共同建设、共同运营、共同享有,推动国产AI生态繁荣发展。
更多推荐

所有评论(0)