通过NodeRED对接第三方平台API,低代码实现平台的数据集成工作
在物联网和智能系统的开发中,Node-RED以其强大的流程编排能力和丰富的节点库,成为了开发者们的得力助手。无论你是初学者还是有一定经验的开发者,这篇文章都将为你提供清晰的操作步骤和实用的技巧,帮助你快速实现第三方平台的数据对接。f_v(通风量)、h_r(相对湿度)、ht_2(加热2)、qty_re(剩余数量)、co2(二氧化碳)、t_t(目标温度)、t_cur(当前温度)、age(日龄)、ht_
在物联网和智能系统的开发中,Node-RED以其强大的流程编排能力和丰富的节点库,成为了开发者们的得力助手。今天,我们将通过一个实战教程,手把手教你如何使用Node-RED轻松接入第三方云平台的API。无论你是初学者还是有一定经验的开发者,这篇文章都将为你提供清晰的操作步骤和实用的技巧,帮助你快速实现第三方平台的数据对接。

实战教程
本教程将详细演示如何利用AIoTedge边缘计算平台中的Node-RED软网关,快速实现与大牧人智慧养殖平台的无缝对接。通过清晰的步骤和实用的技巧,帮助开发者轻松完成数据采集、处理和传输,为智慧养殖场景提供高效的解决方案。
关于大牧人智慧养殖平台的登录信息和接口文档,请联系官方获取。
第一步:导入示例代码
Json代码示例,可以直接导入到你本地的NodeRED环境中:

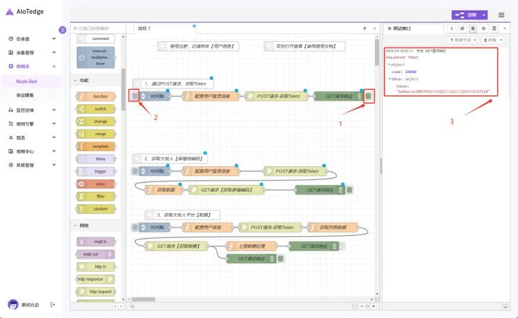
第二步:获取平台Token
首先打开调试窗口,方可查看输出结果。
步骤1,打开调试节点,方可在调试窗口看到日志输出;PS:实心为打开,空心为关闭。
步骤2,执行流程,然后在右侧调试窗口,即可看到HTTP请求返回的Token结果。

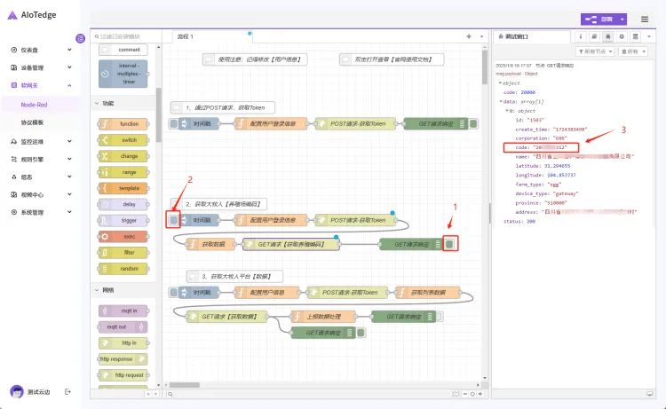
第三步:获取养殖场编码
按照API请求文档,在请求平台数据前,首选需要获得养殖场编码;
所以这一步,会发送2条请求:
第一条请求根据用户信息获得Token,这里采用的是POST请求
第二条请求根据Token信息,再发送一条GET请求,获取【养殖场编码】

第四步:获取智慧养殖平台数据
通过调用API接口:/api/v2/current/list/?code=xxx
获得该养殖场各个栋舍的数据,数据包括:
f_v(通风量)、h_r(相对湿度)、ht_2(加热2)、qty_re(剩余数量)、co2(二氧化碳)、t_t(目标温度)、t_cur(当前温度)、age(日龄)、ht_3(加热3)、ht_1(加热1)、t_s(体感温度)。

提示:在获取平台数据时,注意修改养殖场编码。

魔乐社区(Modelers.cn) 是一个中立、公益的人工智能社区,提供人工智能工具、模型、数据的托管、展示与应用协同服务,为人工智能开发及爱好者搭建开放的学习交流平台。社区通过理事会方式运作,由全产业链共同建设、共同运营、共同享有,推动国产AI生态繁荣发展。
更多推荐

所有评论(0)