dbforge studio for mysql教程_【dbForge Studio for MySQL入门教程】如何创建和编辑查询
要创建查询:1. 创建服务器连接。2. 在“ Start” 页上单击“ SQL Development” ,然后单击“ SQL Editor” 。或者,单击“ Standard” 工具栏上的“ New SQL ” 。将打开一个空SQL文档。3. 开始键入对数据库的查询。4. 单击“ Execute” 或按CTRL + F5 以查看查询结果。编码技术示例dbForge Studio SQL编辑...
要创建查询:
1. 创建服务器连接。
2. 在“ Start ” 页上单击“ SQL Development” ,然后单击“ SQL Editor” 。或者,单击“ Standard ” 工具栏上的“ New SQL ” 。将打开一个空SQL文档。
3. 开始键入对数据库的查询。
4. 单击“ Execute ” 或按CTRL + F5 以查看查询结果。
编码技术示例
dbForge Studio SQL编辑器提供了许多功能,使您可以更轻松地编写和管理代码。让我们探索一些在编码时帮助您的Intellisense功能。
我们将创建一个示例查询。在这个例子中,我们将使用sakila数据库。让我们显示存储在sakila数据库中的所有电影,这些电影是在2004年之后发布的。
1. 打开SQL Editor。
2. 开始键入SELECT语句。输入前三个字母“sel ”。dbForge Studio显示相关关键字和代码段的列表。您可以从列表中选择SELECT关键字,然后按ENTER键。关键字出现在SQL编辑器中。您也可以从列表中选择“Sel”片段,然后按TAB键。在这种情况下,SELECT * FROM语句出现在SQL编辑器中。

如果您开始在列表出现之前更快地键入相同的字母“sel”(默认情况下列表的延迟时间为200毫秒),字母旁边会出现一个小工具提示。它表示您可以通过插入代码段来按TAB按钮自动完成语句。

无论选择哪种方法,SQL编辑器都会显示SELECT * FROM 语句。
3. 现在,让我们输入一个表名,我们要从中检索数据。开始输入“f”。dbForge Studio向您显示sakila 数据库中的有效成员列表。如果继续键入字符,则会过滤列表以仅包含以这些字符开头的成员。选择项目后,您可以通过按TAB(或ENTER)或键入空格将其插入到代码中。dbForge Studio还显示列表中每个突出显示项的快速信息。它允许您立即查看对象结构。

该薄膜表至上就行了,所以只要按下TAB 或ENTER键将其插入到SQL编辑器。dbForge Studio 自动为电影表分配别名。

4. 我们需要选择存储在单独表格中的电影类别。以类似的方式,键入或插入JOIN 关键字并按SPACE 。dbForge Studio向您显示实现JOIN的所有可用解决方案。选择所需语句,然后按ENTER键。

现在,再键入一个JOIN 关键字以加入类别表。同样,dbForge Studio会显示可供选择的可用解决方案列表。

5. 使用CTRL + K + D 组合格式化查询文本。现在我们可以执行查询以查看结果。为此,请单击“ Debug” 面板上的“ Execute” 按钮,或按F5。

6. 无需从胶片表中检索所有列,因此我们只能保留所需的列。将光标放在星号后面,然后按Tab 键。

dbForge Studio显示电影表中可用的列列表。

让我们选择并删除除f.film_id 和f.title之外的所有内容。
7. 接下来,添加类别名称。为此,将光标放在f.title 之后,然后单击CTRL +空格。

出现有效成员列表。选中名称列旁边的复选框。它将自动添加到SELECT 语句中。我们可以通过键入c.name AS category_name 来重命名它。
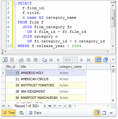
8. 最后一步是添加WHERE 条件。在查询结尾添加WHERE f.release_year> 2004 语句,然后按F5 执行它。

正如您所看到的,dbForge Studio提供的Intellisense功能允许您多次创建复杂查询。
购买dbForge Studio for MySQL正版授权的朋友可以点击"咨询在线客服"哦~~~
标签:数据库服务器
本站文章除注明转载外,均为本站原创或翻译。欢迎任何形式的转载,但请务必注明出处、不得修改原文相关链接,尊重他人劳动成果
2
好文不易,鼓励一下吧!
魔乐社区(Modelers.cn) 是一个中立、公益的人工智能社区,提供人工智能工具、模型、数据的托管、展示与应用协同服务,为人工智能开发及爱好者搭建开放的学习交流平台。社区通过理事会方式运作,由全产业链共同建设、共同运营、共同享有,推动国产AI生态繁荣发展。
更多推荐


所有评论(0)