Python所有方向的学习路线,千万别做无用功了,正确掌握学习方法
一直以来都有很多想学习Python的朋友们问我,学Python怎么学?爬虫和数据分析怎么学?想学习web开发能教教我吗?我先告诉大家一个点,不管你是通过各种渠道自学,还是说你大学在学习,甚至于说有别的编程的基础。你一定要注重一个东西:完整的知识体系。感觉很迷茫?学了一段时间还是不入流?自己学习了一段时间都不知道下面应该怎么学习?学习很久,但还是感觉好多的东西都不会?很大一部分原因是因为你没有一个完
一直以来都有很多想学习Python的朋友们问我,学Python怎么学?爬虫和数据分析怎么学?想学习web开发能教教我吗?
我先告诉大家一个点,不管你是通过各种渠道自学,还是说你大学在学习,甚至于说有别的编程的基础。你一定要注重一个东西:完整的知识体系。
感觉很迷茫?学了一段时间还是不入流?自己学习了一段时间都不知道下面应该怎么学习?学习很久,但还是感觉好多的东西都不会?很大一部分原因是因为你没有一个完整的知识体系,你不知道自己现在的进度、未来的方向。
元旦抽时间去做了Python所有方向的学习路线,今天分享给大家。
一、Python入门
初学者都会比较好奇,学了这么久Python,什么程度才叫入门了呢?
每个人对技术的认知都不尽相同,在我个人看来,你学完以下这些东西就可以算是入门了,为什么?因为以下这些东西是Python进阶各个方向都必备的基础知识,你进阶去学爬虫或者web开发等方向,你都得先学会它们。
因为知识点放在一起比较多,我把它们稍加区分成基础和高级编程两块,对于每一个自学的人,按照这个体系去打好基础,你未来的路会走得更稳重。
适用人群:零基础/基础不扎实者,学Python都从这里开始
**

**
**

**
路线图中的思维导图已经全部公开在在我的Python学习交流群中!入群自取
[

](https://xg.zhihu.com/plugin/d80e8813ac3061f8b3be91d56080adfc?BIZ=ECOMMERCE)
二、数据库
随着大数据时代的到来崛起,算法人才成为了各大厂商争抢的对象,想成为算法大牛的朋友,对于数据的把握能力必不可少。而且Python 数据库接口支持非常多的数据库,你可以选择很多的适合你项目的数据库。
适用人群:学习过python的基础语法,准备进阶发展。
**

**
三、爬虫
爬虫作为一个热门的方向,不管是在自己兼职还是当成辅助技能提高工作效率,都是很不错的选择,当然了,还有一些以此为主职业的爬虫工程师。
那么爬虫怎么学习才能成体系?中级水平的爬虫所需要的东西不是很多,参考这个体系去学习,如果能掌握90%,你可以很自信地说你已经精通爬虫。
适用人群:爬虫方向/数据分析方向/非程序员加薪
**


**
路线图中的思维导图已经全部公开在在我的Python学习交流群中!入群自取
[

](https://xg.zhihu.com/plugin/ba1dd1b56ac7884b53d7f6dfa314f484?BIZ=ECOMMERCE)
四、数据分析
谁都知道数据是这个时代最为宝贵的东西,但有一个前提就是,你拿到的数据你得懂,一切发挥不出应有功效的数据都是垃圾数据。
数据分析的使命就是发挥数据应有的作用:直接作用和间接作用。
如果你是从事大数据相关工作的IT人士,我建议你掌握但不要止步于下面的数据体系,不要以为会了Numpy、Pandas、Matplotlib就是会了数据分析,真正强大的东西还在后面。
如果你是把数据分析当成一个辅助技能,那么学完下面这些就差不多,它们能满足你大多数的需求。有些小伙伴可能还是非计算机专业且从事非IT类的工作,比如说运营之类的岗位,那么我建议大家学Python入门+爬虫+数据分析就可以了,它们足以提升你在职场的工作效率,不用去全栈、测试等方向浪费时间,对你没什么大的帮助。
适用人群:爬虫方向/数据分析方向/非程序员加薪
**

**
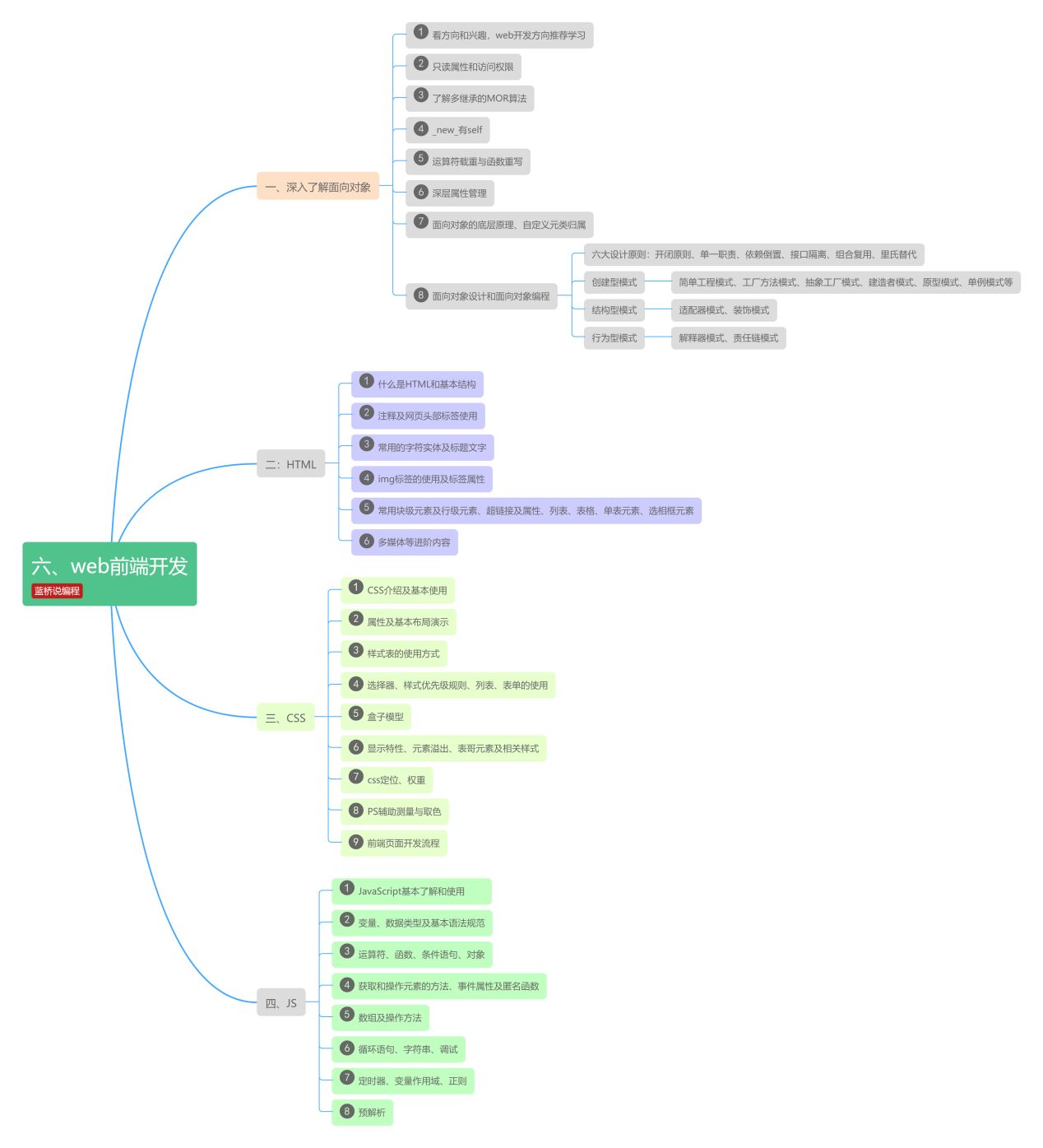
五、web开发(前/后端)
web开发是程序员职业中的热门,目前来讲,人才缺口依然很大。web开发分为前端、后端、全栈3个方向,目前国内主流的还是前后端分离,前端主要考虑用户体验,后端主要考虑底层业务逻辑、平台稳定和性能,最主要是要看你想做哪一部分?你是喜欢做用户看得见的部分,还是考虑用户看不见的部分。
至于全栈,舆论一直很大,褒贬不一,我的建议是如果时间和精力允许,在技术上追求更全面是不会错的。
适用人群:前端/后端/全栈工程师
**


**
上面就是Python所有方向的学习路线了,把你感兴趣的方向掌握了90%之后,你去找工作还是说平时做做兼职不是什么问题的。
为了更加方便的学好Python,我个人录制了一套Python学习教程以及全部的学习路线,这些都是2021年最新做的教程,在这里就不一一贴出来了,需要的朋友可以加群领取
[
有些细心的朋友可能会发现,我没放人工智能方面的学习路线。说实在的,人工智能广泛很多,它已经不是某一门语言就能单独完成的事情了,所以这里不做推荐。
同样的,网络安全工程师我也没有放进去谈,虽然Python也能做网络安全方面的事情,但对于一个成熟的网络安全工程师甚至红、H客而言,你需要精通的语言可不止1门而已了,又或者说,这已经不是语言工具层面的问题了。
那么,祝大家在学习的路上,学有所成。
题外话
感谢你能看到最后,给大家准备了一些福利!
感兴趣的小伙伴,赠送全套Python学习资料,包含面试题、简历资料等具体看下方。
👉CSDN大礼包🎁:全网最全《Python学习资料》免费赠送🆓!(安全链接,放心点击)
一、Python所有方向的学习路线
Python所有方向的技术点做的整理,形成各个领域的知识点汇总,它的用处就在于,你可以按照下面的知识点去找对应的学习资源,保证自己学得较为全面。


二、Python必备开发工具
工具都帮大家整理好了,安装就可直接上手!
三、最新Python学习笔记
当我学到一定基础,有自己的理解能力的时候,会去阅读一些前辈整理的书籍或者手写的笔记资料,这些笔记详细记载了他们对一些技术点的理解,这些理解是比较独到,可以学到不一样的思路。

四、Python视频合集
观看全面零基础学习视频,看视频学习是最快捷也是最有效果的方式,跟着视频中老师的思路,从基础到深入,还是很容易入门的。

五、实战案例
纸上得来终觉浅,要学会跟着视频一起敲,要动手实操,才能将自己的所学运用到实际当中去,这时候可以搞点实战案例来学习。

六、面试宝典


简历模板

👉CSDN大礼包🎁:全网最全《Python学习资料》免费赠送🆓!(安全链接,放心点击)
若有侵权,请联系删除
魔乐社区(Modelers.cn) 是一个中立、公益的人工智能社区,提供人工智能工具、模型、数据的托管、展示与应用协同服务,为人工智能开发及爱好者搭建开放的学习交流平台。社区通过理事会方式运作,由全产业链共同建设、共同运营、共同享有,推动国产AI生态繁荣发展。
更多推荐
所有评论(0)