Android音频系统
最近在做UAC的项目,大概就是接收内核UAC的事件,也就是声音相关事件。然后就是pcm_read和AudioTrackr->write之间互传。感觉略微有点奇怪,所以简单总结一下。
最近在做UAC的项目,大概就是接收内核UAC的事件,也就是声音相关事件。然后就是pcm_read和AudioTrackr->write之间互传。感觉略微有点奇怪,所以简单总结一下。
1 UAC的简要流程
open_netlink_socket 打开内核窗口,类似于ioctl。
recvfrom 接收数据。
UAC_CAP_START 处理开始播放事件。
host_to_device
tracker_data_thread 播放线程。
pcm_read->(AudioTrackr->write)
pcm_open
pcm_read
pcm_close
UAC_CAP_STOP 处理停止播放事件。
UAC_PLAY_START 处理开始录音事件。
device_to_host
recorder_data_thread
(AudioRecord->read)<-pcm_write
pcm_open
pcm_write
pcm_close
UAC_PLAY_STOP 处理停止录音事件。
2 安卓音频系统
https://source.android.com/docs/core/audio?hl=zh-cn
关于UAC的内容,居然也有说:
https://source.android.com/docs/core/audio/usb?hl=zh-cn
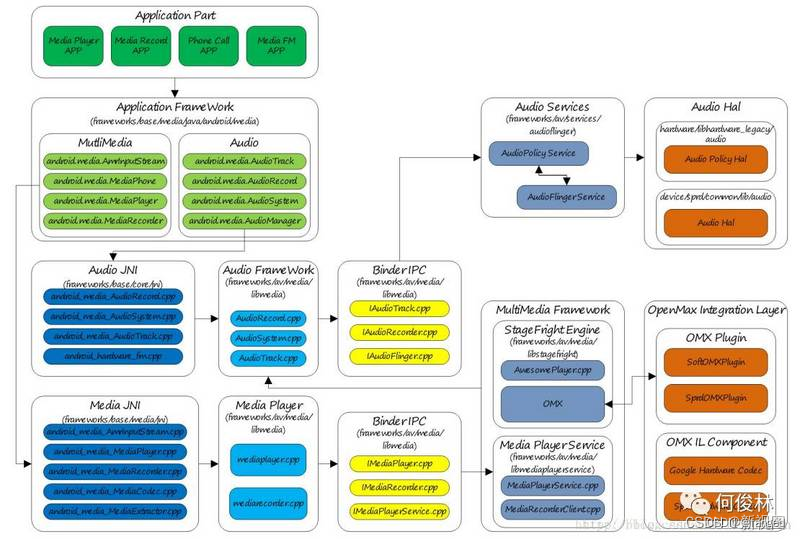
不过下面这两个图我觉得直观一丢丢。

下面这个都包浆了。。。

大致就是几层:
1 Java App层,这一层封装最完善,但是只有最常规的操作,给开发app的帅哥做傻瓜式操作的。使用android.media.MediaPlayer。
2 Framework层,这一层可以使用AudioTracker和AudioRecorder,这一层接口比较底层一点,提供的功能比较多。可以实现实时处理和一些特效。Java和C++都可以用。下面还有个AudioFlinger,是用来做混音的。也是上下层的分隔。所以绕过Framework层,直接用HAL的接口,可能就有问题。

3 HAL接口。有HIDL和AIDL的,这一层理论上可以用,但是貌似比较少,起码我们公司的大神都不在这层搞事。
4 ALSA接口,这一层是标准Linux的,花样也是非常多。
3 App接口
没啥好说的,这部分我也不是太熟悉,直接怼media.MediaPlayer即可。代码说明一切吧。
package com.example.audioplayer;
import android.media.MediaPlayer;
import android.os.Bundle;
import android.view.View;
import android.widget.Button;
import androidx.appcompat.app.AppCompatActivity;
public class MainActivity extends AppCompatActivity {
private MediaPlayer mediaPlayer;
@Override
protected void onCreate(Bundle savedInstanceState) {
super.onCreate(savedInstanceState);
setContentView(R.layout.activity_main);
Button playButton = findViewById(R.id.play_button);
Button stopButton = findViewById(R.id.stop_button);
// 播放本地音频文件
mediaPlayer = MediaPlayer.create(this, R.raw.example_audio);
// 如果你想播放网络音频流,可以使用下面的代码
// mediaPlayer = new MediaPlayer();
// try {
// mediaPlayer.setDataSource("http://your-audio-url.com/audio.mp3");
// mediaPlayer.prepare(); // 同步准备,可能会阻塞主线程,建议使用异步准备
// } catch (IOException e) {
// e.printStackTrace();
// }
playButton.setOnClickListener(new View.OnClickListener() {
@Override
public void onClick(View v) {
if (mediaPlayer != null && !mediaPlayer.isPlaying()) {
mediaPlayer.start();
}
}
});
stopButton.setOnClickListener(new View.OnClickListener() {
@Override
public void onClick(View v) {
if (mediaPlayer != null && mediaPlayer.isPlaying()) {
mediaPlayer.stop();
// 重新准备MediaPlayer
mediaPlayer.prepareAsync();
}
}
});
}
@Override
protected void onDestroy() {
super.onDestroy();
if (mediaPlayer != null) {
mediaPlayer.release();
mediaPlayer = null;
}
}
}
4 AudioTracker和AudioRecorder
我这次项目用的就是这两个,其实还是挺简单,看个例子就够了。。。
#include <android/media/AudioTrack.h>
// 假设audioBuffer是一个已经加载好的音频数据的short数组
short audioBuffer[]; // 音频数据填充到这个数组中
int bufferSize = audioTrack->frameCount() * audioTrack->channelCount(); // 计算缓冲区大小
// 创建一个AudioTrack实例
auto audioTrack = new android::media::AudioTrack(
android::media::AudioTrack::STREAM_MUSIC, // 音频流类型
44100, // 采样率44.1kHz
android::media::AudioTrack::CHANNEL_OUT_STEREO, // 立体声输出
android::media::AudioTrack::TRANSFER_MODE_STATIC, // 静态模式
bufferSize, // 缓冲区大小
android::media::AudioTrack::MODE_STATIC // 静态播放模式
);
// 开始播放音频
audioTrack->start();
// 写入数据到AudioTrack缓冲区
audioTrack->write(audioBuffer, bufferSize);
// 播放完毕,暂停并释放资源
audioTrack->stop();
delete audioTrack;
5 HAL
这部分位于vendor,上面的是位于system,所以还是区别很大。如果要在vendor搞事情,还是要用这个部分。
定义是在这个地方:https://android.googlesource.com/platform/hardware/interfaces/+/refs/heads/master/audio/
但是比较疑惑的一点是单位有大神说直接调用Hal,会碰坏系统。。。存疑中。。。
用的话直接用hardware/audio.h就可以。
#include <jni.h>
#include <string>
#include <android/log.h>
#include <hardware/hardware.h>
#include <hardware/audio.h>
#define LOG_TAG "NativeAudio"
#define LOGD(...) __android_log_print(ANDROID_LOG_DEBUG, LOG_TAG, __VA_ARGS__)
extern "C" JNIEXPORT void JNICALL
Java_com_example_audioplayer_MainActivity_nativeInitAudio(JNIEnv *env, jobject thiz) {
LOGD("Initializing Audio HAL");
hw_module_t *module = nullptr;
hw_device_t *device = nullptr;
// Load the audio hardware module
if (hw_get_module(AUDIO_HARDWARE_MODULE_ID, (const hw_module_t **)&module) == 0) {
LOGD("Audio module loaded");
// Open the audio hardware device
if (module->methods->open(module, AUDIO_HARDWARE_INTERFACE, &device) == 0) {
LOGD("Audio device opened");
audio_hw_device_t *audioDevice = (audio_hw_device_t *)device;
if (audioDevice && audioDevice->init_check(audioDevice) == 0) {
LOGD("Audio device initialized");
// Set up and start playback using audio_stream_out
audio_stream_out_t *streamOut = nullptr;
audioDevice->open_output_stream(audioDevice, 0, AUDIO_DEVICE_OUT_SPEAKER,
AUDIO_OUTPUT_FLAG_NONE, nullptr, &streamOut, nullptr);
if (streamOut) {
LOGD("Audio stream out opened");
// Simplified example to play a buffer (should use actual audio data)
size_t bufferSize = streamOut->common.get_buffer_size(&streamOut->common);
uint8_t *buffer = new uint8_t[bufferSize];
memset(buffer, 0, bufferSize); // Fill buffer with silence or actual audio data
streamOut->write(streamOut, buffer, bufferSize);
delete[] buffer;
audioDevice->close_output_stream(audioDevice, streamOut);
} else {
LOGD("Failed to open audio stream out");
}
} else {
LOGD("Audio device initialization failed");
}
device->close(device);
} else {
LOGD("Failed to open audio device");
}
} else {
LOGD("Failed to load audio module");
}
}
6 ALSA
这个部分有点略大,看看下次写吧。。。还有一个OMX,以后有心情再写吧。。。
一些调试工具,tinymix,可以用来调试声卡的驱动。
最后回到一开始说的UAC,应该是新生成了音频的节点,然后可以从这个节点读取音频数据,但是最后要将声音从Android的接口放出去,所以那么搞。之前调试的时候,在UAC的模式下,好像也确实是生成了两张声卡。这部分感觉内容也挺多了,下次再总结。

参考:
https://source.android.com/docs/core/audio?hl=zh-cn
魔乐社区(Modelers.cn) 是一个中立、公益的人工智能社区,提供人工智能工具、模型、数据的托管、展示与应用协同服务,为人工智能开发及爱好者搭建开放的学习交流平台。社区通过理事会方式运作,由全产业链共同建设、共同运营、共同享有,推动国产AI生态繁荣发展。
更多推荐

所有评论(0)