ThingsBoard全栈定制开发源码 - 物联网平台前后端
提供完整的ThingsBoard全栈源码,支持定制化开发,适用于物联网项目快速搭建与部署。
·
温馨提示:文末有联系方式
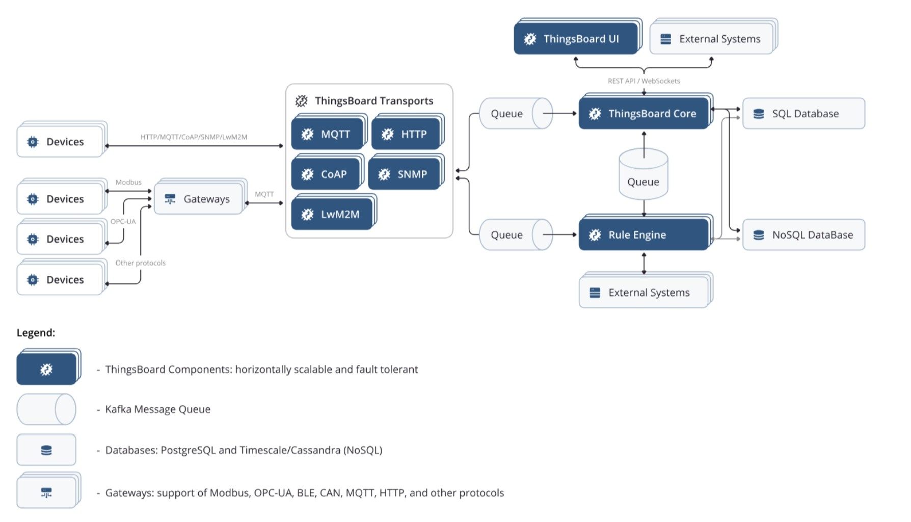
全面支持多种通信协议的物联网平台源码
本系统深度集成Http、MQTT等多种请求协议,确保设备接入灵活高效,满足多样化物联网场景下的数据交互需求,提升系统兼容性与扩展能力。
可视化大屏自由配置,拖拽式组件快速生成
支持大屏数据看板的灵活组装,内置丰富预设组件,用户可通过拖拽方式轻松完成大屏布局设计,并配置数据来源,实现数据可视化展示的一站式操作体验。
基于开源框架的高性能物联网管理平台
采用ThingsBoard开源架构打造,具备快速构建、便捷管理及弹性扩展物联网项目的能力,提供开箱即用的服务端基础设施,显著缩短物联网应用开发周期。
稳定可靠的后端技术栈支撑
后端基于Java17 + PostgreSQL + SpringBoot构建,保障系统的高性能运行与数据安全,适用于中大型物联网项目的长期运营和维护。
现代化前端架构带来流畅交互体验
前端采用Angular + jQuery + ECharts技术组合,界面响应迅速,图表渲染精准,为用户提供直观、美观的操作界面与动态数据呈现效果。
源码保证可运行,提供完整部署文档
所售源代码均经过实测验证,确保本地可成功部署启动;附带详细安装与运行说明文档,支持在线预览实际效果,若无法运行承诺全额退款。
丰富的核心功能模块覆盖主流应用场景
- 首页概览
- 告警中心
- 仪表板管理
- 实体管理
- 设备管理
- 资产管理
- 实体视图
- 网关管理
- 配置中心
- 设备配置
- 资产配置
- 客户管理
- 规则链库
- 边缘计算管理
- 边缘实例
- 规则链模板
- 高级功能
- OTA远程升级
- 版本控制系统
- 中心
- 部件库
- 图像库
- 组态库
- JavaScrt库
- 通用库
- 通知中心
- 移动管理中心
- API调用统计
- 系统设置
- 安全管理
【资源编号:1013582101258-----70.00¥】








点击下面名片联系我
↓ ↓ ↓ ↓ ↓ ↓ ↓ ↓ ↓
魔乐社区(Modelers.cn) 是一个中立、公益的人工智能社区,提供人工智能工具、模型、数据的托管、展示与应用协同服务,为人工智能开发及爱好者搭建开放的学习交流平台。社区通过理事会方式运作,由全产业链共同建设、共同运营、共同享有,推动国产AI生态繁荣发展。
更多推荐

所有评论(0)