oracle datamodeler,查看您的 Oracle SQL Developer Data Modeler 设计
本教程将介绍如何在 Oracle SQL Developer 中运行可供选择的报表来查看您的 Oracle SQL Developer Data Modeler 设计。大约 25 分钟Oracle SQL Developer Data Modeler 支持 Oracle、Microsoft SQL Server 和 IBM DB2 的逻辑和物理数据建模。这个 Oracle SQL Develope

本教程将介绍如何在 Oracle SQL Developer 中运行可供选择的报表来查看您的 Oracle SQL Developer Data Modeler 设计。
大约 25 分钟
Oracle SQL Developer Data Modeler 支持 Oracle、Microsoft SQL Server 和 IBM DB2 的逻辑和物理数据建模。这个 Oracle SQL Developer 系列工具的新成员为使用图形数据模型的所有开发人员提供了数据库结构的正向和反向工程设计方法。其中提供了各种绘图选项,您可以创建域,还可以借助一组设计规则确保您的模型符合一系列标准。Oracle SQL Developer Data Modeler 还提供了一个只读报表信息库用于查看设计。将所有设计保存到该信息库中,之后可以使用 Oracle SQL Developer 运行提供的报表。
在本教程中,您需要创建一个信息库所有者,用于存储报表模式。您首次将设计保存到信息库时,如果尚不存在信息库,Oracle SQL Developer Data Modeler 将创建信息库之后的模型都保存到同一信息库,并通过全局唯一标识符 (GUID) 来区别不同的模型。
开始本教程之前,您应该:
从 OTN 上安装 Oracle SQL Developer Data Modeler。
从 OTN 上安装 Oracle SQL Developer 2.1 预先试用版。按照这里的自述文件说明进行安装。
安装 Oracle Database 10g 或更高版本。
下载并解压缩 datamodel4reprpt.zip 文件,该文件包含您执行该教程所需的全部文件。
在本节中,您将在 Oracle SQL Developer 中创建一个用户,然后将您的模型(关系设计和逻辑数据模型)导入到该用户。执行以下步骤:
.
展开您的安装中的 sqldeveloper 文件夹,打开 Oracle SQL Developer,然后双击 sqldeveloper.exe。
.
需要创建一个连接。右键单击 Connections 并选择 New Connection。

.
输入以下信息并单击 Test。
Connection Name:orcl_system
Username:system
Password:
选中 Save Password 复选框
Hostname:
SID:

.
连接成功。单击 Connect。

.
展开 orcl_system。

.
右键单击 Other Users 并选择 Create User。

.
输入以下信息,然后单击 Roles 选项卡。
User name:dm1
New Password:dm1
Confirm Password:dm1
Default Tablespace:USERS
Temporary Tablespace:TEMP

.
为 DBA 选择 Granted、Admin 和 Default 复选框,然后单击 Apply。

.
DM1 用户和授权语句均成功执行。单击 Close。

在本节中,您将打开 HR 模式关系模型。执行以下步骤:
.
通过桌面上的图标打开 Oracle SQL Developer Data Modeler。如果您已完成了前面的教程并且没有退出 Oracle SQL Developer Data Modeler,选择 File > Close 关闭前面使用的模型。
.
选择 File >Open。

.
从将前提条件中的文件解压缩到的目录中选择 HR_Schema.xml 文件,然后单击 Open。

.
关系模型已成功打开。在下一节中,您将进行反向工程以创建逻辑模型。

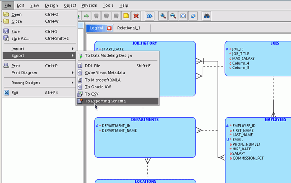
在本节中,将把您的关系设计导出到报表模式中,之后您可以在 SQL Developer 中查看它。执行以下步骤:
.
选择 File > Export > To Reporting Schema。

.
需要创建一个连接。单击“+”加号图标。

.
输入以下信息,并单击 OK。
Name:orcl_dm1
Username:dm1
Password:dm1单击 Save Password 复选框
Host:
SID:

.
从列表中选择您的连接,然后单击 OK。

.
您的模型正在被导出到报表模式中。导出完成后,进度窗口将消失。

在本节中,您将查看导出的报表结果。执行以下步骤:
.
切换到 SQL Developer。首先需要为 DM1 用户创建一个连接。右键单击 orcl_system 用户并选择 Properties。

.
输入以下信息并单击 Connect。
Connection Name:orcl_dm1
Username:dm1
Password:dm1
选中 Save Password
Hostname:
SID:

.
连接已创建。单击 Reports 选项卡。

.
展开 Data Modeler Reports。

.
展开 Design Content > Relational Model。将显示您可以运行的报表的列表。选择 Relational Designs。

.
从连接列表中选择 orcl_dm1,然后单击 OK。

.
您可以通过指定绑定值来更改显示的结果。如果您希望使用默认值,单击 Apply。

.
显示一个模型列表。右键单击 Model 列中的 Relational_1 并选择 Reports > Tables。

.
查看表列表。要查看表中的各列的列表,您可以下钻对应的报表。右键单击 JOBS 表并选择 Reports > Columns。

.
查看 JOBS 表中所有列的列表。如果您单击某一列,您将看到如下的详细信息。

在下一节中,您将更改模型并将其再次导出以查看报表中的变化。
在本节中,您将删除一列并添加两个未定义域的新列,然后再次导出该模型。执行以下步骤:
.
切换回 Data Modeler 工具并双击 JOBS 表。

.
选择 Columns。

.
选择 MIN_SALARY 列,然后单击 Remove 图标。

.
单击 Add Column 图标。

.
创建了 Column_4。再次单击 Add Column 图标。

.
创建了 Column_5。单击 OK。

您会看到您对 JOBS 表所做的更改。

.
为了在 SQL Developer 的 Data Modeler 报表中显示这些更改,您需要将该模型再次导出。选择 File > Export > To Reporting Schema。

.
选择 orcl_dm1 连接,然后单击 OK。

该模型成功导出。
在本节中,您将再次查看 Data Modeling 报表以了解所做的更改。执行以下步骤:
.
切换回 SQL Developer,右键单击 Relational Designs,然后再次选择 Open。

.
右键单击 Model 列中的 Relational_1 并选择 Reports > Tables。

.
将显示表的列表。选择 JOBS 表。注意该表详细信息中的列数。右键单击 JOBS 表并选择 Reports > Columns。

.
查看列列表。您会看到不再显示 MIN_SALARY,而是显示新加的两列。

.
您还可以查看 Design Rules 报表。在左侧导航器的 Report 选项卡下面,展开 Design Rules > Relational Model。右键单击 Columns 并选择 Open。

如果您有多个连接,可能会显示一个对话框询问您希望使用哪个连接,选择 orcl_dm1。
.
如果有多个模型,您可以指定模型的名称。在本示例中,单击 Apply。

.
选择 Relational_1 模型。注意,您可以在下方窗口中看到列出的违规。在本示例中,您创建的两个新列都没有指定数据类型,因此会显示违规。

在下一节中,您将对关系设计进行反向工程以创建逻辑数据模型,然后再次导出该模型。
在本节中,您将对关系设计进行反向工程以创建逻辑数据模型。然后将该模型导出以便在 SQL Developer Data Modeler 报表中查看结果。执行以下步骤:
.
切换回 Data Modeler 工具并双击 Engineer 图标。

.
将使用默认值。单击 Engineer。

.
为了在 SQL Developer 的 Data Modeler 报表中显示该逻辑数据模型的对象,您需要将该模型再次导出。选择 File > Export > To Reporting Schema。

.
选择 orcl_dm1 连接,然后单击 OK。

该模型成功导出。
在本节中,您将在 SQL Developer 中查看逻辑数据模型报表。执行以下步骤:
.
切换回 SQL Developer 并展开 Design Content > Logical Model,右键单击 Logical Designs 并选择 Open。

.
您可以更改一个绑定值。选择 Most Recent Design (True/False)。注意,默认值为 True。如果您希望显示所有设计,将该值改为 False,然后单击 Apply。

.
可以看到,您执行的全部三个导出现在已全部显示。最新导出的列在最前面。右键单击 HR_Schema 设计并选择 Reports > Entities。

.
将显示实体的列表。右键单击 JOBS 表并选择 Reports > Attributes。

.
将显示属性的列表。

.
您还可以查看该逻辑模型的设计规则报表。在 Design Rules 下面,展开 Logical Model。选择 Attributes。

.
单击 Apply。

.
从列表中选择 HR_Schema 设计。可以看到 Attributes without Datatypes 中列出了两个属性。

在本教程中,您学习了如何:
将关系设计导出到报表模式
查看 Data Modeler 报表结果
更改关系设计,再次导出模式并查看报表结果
对关系设计进行反向工程,再次导出模式并查看报表结果

魔乐社区(Modelers.cn) 是一个中立、公益的人工智能社区,提供人工智能工具、模型、数据的托管、展示与应用协同服务,为人工智能开发及爱好者搭建开放的学习交流平台。社区通过理事会方式运作,由全产业链共同建设、共同运营、共同享有,推动国产AI生态繁荣发展。
更多推荐


所有评论(0)