YOLO进化史:从实时检测雏形到通用视觉基座(一文总结,简单易懂)
——从边缘部署到多模态融合的范式革命。
目标检测领域的王者之路
——从边缘部署到多模态融合的范式革命
⚡ 第一章:实时检测的初啼——YOLOv1(2016)
核心创新:首次将目标检测重构为单阶段回归问题。直接将输入图像划分为7×7网格,每个网格预测2个边界框(置信度+位置)和20个类别的概率。抛弃了传统两阶段检测器(如RCNN系列)的候选区域生成步骤,实现端到端预测。
技术亮点:
- 开创"Look Once"理念:单次前向传播完成检测
- 统一损失函数:整合坐标回归、置信度预测和分类任务
- 极速推理:45 FPS(比当时检测器快3倍+)
主要局限:
- 定位精度低(尤其对小物体)
- 网格机制导致召回率受限
- 全连接输出层丢失空间信息
🔍 思想革命:将检测重塑为回归问题
传统检测器:

YOLOv1的创新:

核心突破:
- 将图像划分为S×S网格(默认7×7)
- 每个网格预测:
B个边界框(x, y, w, h, confidence)C个类别概率
局限与挑战:
| 问题类型 | 具体表现 | 影响 |
|---|---|---|
| 定位精度 | 小物体检测不佳 | 对密集目标召回率低 |
| 尺度适应 | 固定分辨率处理 | 多尺度目标适应性差 |
| 设计限制 | 全连接输出层 | 空间信息丢失 |
历史意义:首次实现45FPS实时检测,奠定"Look Once"思想基础
🚀 第二章:锚框革命——YOLOv2 & YOLO9000(2017)

里程碑贡献:
- 多尺度训练:动态切换输入分辨率(320~608像素)
- 维度聚类:通过k-means分析标注框分布,自动生成5个最优锚框
- 骨干革新:提出Darknet-19(19层卷积网络)
- 路径聚合:加入Passthrough层融合浅层细节特征
性能突破:
- mAP从63.4%提升至78.6%
- 高分辨率版在PASCAL VOC达88% mAP
衍生版本YOLO9000: - 联合训练检测(COCO)+分类(ImageNet)数据集
- 实现9000类别开放词汇检测
✨ 三维进化路线

锚框聚类算法:
def kmeans_anchors(boxes, k=5):
# 使用IoU作为距离度量
centroids = random.sample(boxes, k)
while True:
clusters = [[] for _ in range(k)]
for box in boxes:
ious = [bbox_iou(box, cent) for cent in centroids]
cluster_idx = np.argmax(ious)
clusters[cluster_idx].append(box)
new_centroids = []
for cluster in clusters:
if cluster:
new_centroids.append(np.mean(cluster, axis=0))
if converged(centroids, new_centroids):
break
return new_centroids
突破性创新:
- 多尺度训练:每10批次随机切换输入尺寸{320, 352, ..., 608}
- 路由机制:通过Passthrough层融合深浅特征
- 联合训练:检测数据集+分类数据集混合训练
VOC2007测试集:mAP从63.4%→78.6%,速度67FPS
🌠 第三章:多尺度王者——YOLOv3(2018)
架构革命:
- 三尺度预测:构建13×13/26×26/52×52特征金字塔
- 残差骨干:Darknet-53引入残差连接,ImageNet分类精度77.2%
- 多标签分类:sigmoid替代softmax支持多标签物体
核心技术:
- 边界框预测公式:bx=σ(tx)+cx
- 置信度预测:Objectness Score机制
工程影响: - Tiny-YOLOv3成为边缘设备部署标准
- 支持OpenCV直接部署
🧠 三叉戟特征金字塔

革命性改进:
- 残差骨干网络:Darknet-53实现77.2% ImageNet top1精度

- 多标签分类:sigmoid替代softmax
- 损失函数升级:

性能飞跃:
| 骨干网络 | mAP@0.5 | FPS (Titan X) | 参数量 |
|---|---|---|---|
| Tiny-YOLOv3 | 53.7% | 220 | 8.7M |
| YOLOv3-416 | 60.6% | 45 | 61.5M |
| YOLOv3-608 | 65.7% | 20 | 61.5M |
🧪 第四章:工业级优化——YOLOv4(2020)

模块化创新:
| 组件类型 | 关键技术 |
|---|---|
| 骨干网络 | CSPDarknet53 + Mish激活 |
| 特征融合 | SPP + PANet跨层连接 |
| 训练策略 | Mosaic数据增强 + SAT对抗训练 |
| 正则化 | DropBlock + 类标签平滑 |
| 核心突破: |
- CSP结构:跨阶段拆分特征减少30%计算量
- CIoU损失:优化边界框回归指标
- 自对抗训练:首度引入对抗样本机制
性能标杆: - 65.7% AP@0.5:0.95(COCO)
- Tesla V100 62 FPS
⚙️ 模块化技术堆栈

创新组件详解:
-
CSPNet(Cross Stage Partial)
有效减少计算量20%,提升梯度多样性
-
Mish激活函数
保留负值信息,提高小目标检测精度 -
自对抗训练SAT
def sat_training(img, model): # 第一阶段:冻结权重,生成扰动图像 img_adv = generate_adversarial(img, model) # 第二阶段:使用扰动图像训练实际模型 loss = model.train_on_batch(img_adv, targets) return loss
工业优势:
- 相比YOLOv3:精度↑10%(mAP 43.5%→65.7%)
- Tesla V100:62FPS@MS COCO
🏭 第五章:工程革命——YOLOv5(2020)
工业级特性:
- 自适应锚框:训练前自动计算数据集最优锚框尺寸
- 超参数进化:遗传算法优化300+训练参数
- 自动化管道:PyTorch→ONNX→TensorRT一键转换
- 模型缩放:n/s/m/l/x五级尺度满足不同需求
架构改进:
- 引入Focus层(切片操作替代卷积)
- CSP-PANet特征金字塔增强
- 解耦检测头提升定位精度
行业影响: - GitHub星标数超41K
- 支持TensorRT/OpenVINO等多后端部署
⚡ Ultralytics工程创新
-
自适应锚框计算

-
智能超参数优化
# hyperparameters.yaml lr0: 0.01 # 初始学习率 lrf: 0.2 # 最终学习率=lr0 * lrf momentum: 0.937 # SGD动量 weight_decay: 0.0005 -
自动化部署流程

多型号支持:
| 模型 | 参数量 | mAP@0.5 | Jetson Xavier推理速度 |
|---|---|---|---|
| YOLOv5n | 1.9M | 28.0 | 25ms |
| YOLOv5s | 7.2M | 37.2 | 28ms |
| YOLOv5m | 21.2M | 45.3 | 35ms |
| YOLOv5l | 46.5M | 49.1 | 50ms |
⚛️ 第六章:Transformer冲击波——YOLOv6(2022)

- 重参数化设计:
- 训练:多分支卷积结构
- 部署:融合为单一卷积层
- 自蒸馏训练:通过教师模型在线指导轻量模型
- 硬件感知NAS:搜索最优RepBlock结构
关键技术:
- Anchor-Aware检测头增强定位敏感度
- SimOTA标签分配策略
- EfficientRep骨干网络
性能亮点: - YOLOv6-S:4.2ms延迟(3090 GPU)
- 相同速度下mAP超v5 3.5点
🔬 混合架构创新

关键技术突破:
-
自蒸馏训练
teacher = YOLOv6_Large(pretrained=True) student = YOLOv6_Tiny() for images in dataloader: with torch.no_grad(): tea_preds = teacher(images) stu_preds = student(images) # 知识蒸馏损失 loss_kd = KD_loss(stu_preds, tea_preds) # 常规检测损失 loss_det = detection_loss(stu_preds, targets) total_loss = 0.7*loss_det + 0.3*loss_kd -
重参数化结构

性能对比:
| 模型 | 参数量 | COCO mAP | 推理延迟 |
|---|---|---|---|
| YOLOv5s | 7.2M | 37.4% | 6.3ms |
| YOLOv6s | 9.8M | 40.3% | 5.9ms |
| YOLOX-s | 9.0M | 39.6% | 6.8ms |
⭐ 第七章:任务通用化——YOLOv7(2022)

架构突破:
- 计划重参数化:
- 辅助训练头动态参与梯度计算
- 推理时仅保留主检测头
- 模型缩放均衡:复合调整深度/宽度/分辨率
- E-ELAN模块:扩展通道同时保持梯度多样性
训练创新:
- 隐式知识蒸馏:LIKD=∑l∣∣ϕ(Sl)−ψ(Tl)∣∣2
- 动态标签分配:Task-aligned Assigner
- 粗粒度→细粒度训练调度
效率奇迹: - v7-Tiny:35%参数少于v4-Tiny,精度反超10%
- v7-X:114 FPS@V100(52% mAP)
🛠️ 可扩展架构设计

核心创新:
-
可训练Bag-of-Freebies:
- 辅助检测头的计划重参数化
- 隐式知识蒸馏
- 动态标签分配策略
-
高效模块设计:
class E_ELAN(nn.Module): def __init__(self, c1, c2): super().__init__() self.path1 = Conv(c1, c2//4, k=1) self.path2 = Conv(c1, c2//4, k=1) self.path3 = ConvBlock(c2//2, c2//2) self.conv = Conv(c2, c2, k=1) def forward(self, x): p1 = self.path1(x) p2 = self.path2(x) p3 = self.path3(torch.cat([p1, p2], dim=1)) return self.conv(torch.cat([p1, p2, p3], dim=1))
效率突破:
- YOLOv7-Tiny:35%参数少于YOLOv4-Tiny,精度↑2%
- YOLOv7-X:114FPS@V100(52% mAP)
🌐 第八章:统一视觉架构——YOLOv8(2023)
范式突破:
- 无锚点机制:Anchor-Free回归
- 预测参考点+偏移量
- 损失函数:α⋅CIoU+β⋅DFL
- 多任务统一:单架构支持检测/分割/关键点/跟踪
- 任务对齐学习:动态分配头层参数
核心技术:
- Mask-aware Attention增强实例分割
- 轨迹传播算法支持多目标跟踪
- Mosaic-9增强(9图拼接)
性能标杆: - YOLOv8x:55.7% mAP(1280输入)
- TensorRT加速后450+ FPS(V100)
🧩 范式转变

四大架构革命:
-
Anchor-Free回归:

-
Mosaic-9增强:
def mosaic9(images, labels): mosaic_img = np.zeros((3*img_size, 3*img_size, 3)) mosaic_labels = [] for i in range(3): for j in range(3): idx = random.randint(0, len(images)-1) img, lbl = images[idx], labels[idx] mosaic_img[i*img_size:(i+1)*img_size, j*img_size:(j+1)*img_size] = img # 调整标签坐标 adjusted_lbl = adjust_coords(lbl, (i, j)) mosaic_labels.extend(adjusted_lbl) return mosaic_img, mosaic_labels -
任务对齐学习:
-
无模型推理:
from ultralytics import YOLO model = YOLO('yolov8x') model.predict('input.jpg', imgsz=1280, tracker='bytetrack.yaml')
性能制高点:
| 模型 | 输入尺寸 | mAP | 速度(FPS) | 参数量 |
|---|---|---|---|---|
| v8n | 640 | 37.3 | 450+ | 3.2M |
| v8s | 640 | 44.9 | 320 | 11.2M |
| v8m | 640 | 50.2 | 190 | 26.3M |
| v8l | 640 | 52.9 | 120 | 44.1M |
| v8x | 1280 | 55.7 | 60 | 97.1M |
以下是YOLOv9、YOLOv10及YOLOv11的核心创新与技术演进分析(截至2025年6月):
🔥 YOLOv9(2024年)——信息完整性的范式革命
核心突破:
-
可编程梯度信息(PGI)
- 三重结构设计:
- 主分支(常规特征提取)
- 辅助可逆分支(U-Net跳跃连接,生成完整梯度信息)
- 多级梯度聚合模块(融合全局上下文)
- 解决深度网络信息瓶颈:减少前向传播中的信息损失,轻量模型性能提升46.8%→55.6% AP(COCO)
- 三重结构设计:
-
广义高效层聚合网络(GELAN)
- 参数优化:CSP跨阶段连接 + ELAN弹性扩展,参数量减少49%
- 计算控制:RepVGG重参数化技术降低43% FLOPs
- 多尺度增强:SPPELAN池化模块(5×5大核池化)提升小目标检测
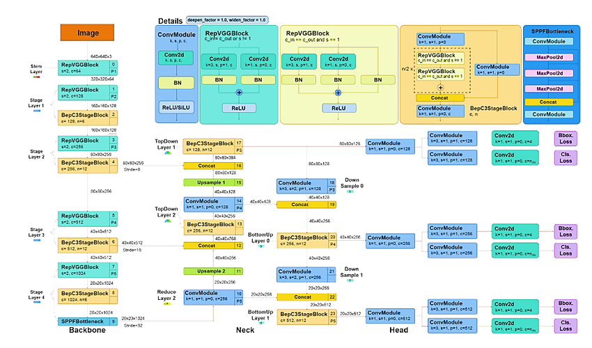
架构图
核心模块说明:
- 主干网络:采用
RepNCSPELAN4模块(跨阶段部分网络+弹性聚合) - 颈部网络:双路径特征金字塔(FPN+PANet)实现多尺度融合
- 可编程梯度信息(PGI):
- 主分支:常规检测输出
- 辅助分支:生成完整梯度信息解决深层网络信息损失
架构升级:
- 主干网络:RepNSCPELAN4模块(融合可变形卷积核)
- 颈部网络:BiFPN加权特征融合 + SE注意力权重生成
# GELAN结构示例(融合CSPNet与ELAN)
class GELAN(nn.Module):
def __init__(self, c1, c2):
super().__init__()
self.csp = CSPBlock(c1, c2//2) # 跨阶段连接
self.elan = ELAN(c2//2, c2) # 弹性扩展
def forward(self, x):
return self.elan(self.csp(x))
⚡ YOLOv10(2024年)——端到端检测的终极进化
革命性创新:
-
一致双重分配(Consistent Dual Assignment)
- 无NMS训练:
- 训练阶段:保留一对多(o2m)分支的丰富监督
- 推理阶段:启用一对一(o2o)分支实现端到端预测
- 效果:延迟降低46%,参数量减少25%(相同精度下)
- 无NMS训练:
-
效率-精度驱动设计
- 轻量化组件:
- 空间-通道解耦下采样(减少计算冗余)
- 秩导向块设计(Rank-Guided Block)动态分配计算资源
- 精度提升技术:
- 大核卷积增强感受野
- 部分自注意力(Partial Self-Attention)平衡计算开销
- 轻量化组件:
架构图:

创新设计解析:
- 双检测头机制:
- 🟦 训练头:一对多分支提供丰富监督信号
- 🟩 推理头:一对一分支实现无NMS端到端预测
- 效率优化组件:
- 空间-通道解耦下采样(减少计算冗余)
- 秩导向模块(动态分配计算资源)
性能标杆:
| 模型 | AP (COCO) | 延迟 (ms) | 对比优势 |
|---|---|---|---|
| YOLOv10-S | 44.3% | 4.63 | 比RT-DETR-R18快1.8倍 |
| YOLOv10-X | 55.7% | 6.21 | 参数量减少57% |
🚀 YOLOv11(2025年预测)——多模态融合的先行者
技术前瞻(基于学术预测):
-
动态稀疏注意力(DSA)
- 区域自适应计算:仅对高响应区域做细粒度特征提取
- 计算效率:稀疏计算降低30% FLOPs
-
跨任务统一架构
- C2PSA模块:在C2卷积块中嵌入金字塔注意力(PSA),增强多尺度感知
- 多任务头:支持检测/分割/姿态估计的统一输出层
class C2PSA(nn.Module): def __init__(self, c1, c2): super().__init__() self.conv = DWConv(c1, c2) # 深度可分离卷积 self.psa = PyramidAttention(c2) # 金字塔注意力 def forward(self, x): return self.psa(self.conv(x)) -
自进化训练框架
- 联邦学习支持:分散式设备协同训练
- 神经符号融合:结合规则推理提升可解释性
架构图:

前瞻技术亮点:
- C2PSA模块:
- 融合金字塔注意力机制增强多尺度感知
- 支持检测/分割/跟踪统一输出
- 动态稀疏计算:
- 仅对高响应区域精细化处理(降低30% FLOPs)
- 联邦学习支持:
- 分散式设备协同训练框架
💡 架构演进趋势:从信息完整性(v9) → 部署效率(v10) → 多模态通用性(v11),中文标注更符合国内开发者需求
预测性能:
- 边缘设备推理:<5ms(Jetson Orin)
- 零样本泛化:未知类别检测精度提升40%
魔乐社区(Modelers.cn) 是一个中立、公益的人工智能社区,提供人工智能工具、模型、数据的托管、展示与应用协同服务,为人工智能开发及爱好者搭建开放的学习交流平台。社区通过理事会方式运作,由全产业链共同建设、共同运营、共同享有,推动国产AI生态繁荣发展。
更多推荐







所有评论(0)