S7-1200 PLC 实现压力表 RS485 通讯与数据处理
通过上述代码的实现,可以实现压力表的高效数据采集与状态监控功能。本程序采用指针偏移法优化通讯指令,减少指令数量,提高通讯效率。同时,状态监控模块的加入,确保了数据的可靠性。对于工业自动化领域的设备管理,具有重要的参考价值。希望这篇博文能够帮助您更好地理解如何在 S7-1200 PLC 平台上实现压力表的高效数据采集与状态监控功能。如果需要进一步的技术支持或代码优化,请随时联系。S7-1200最大轮
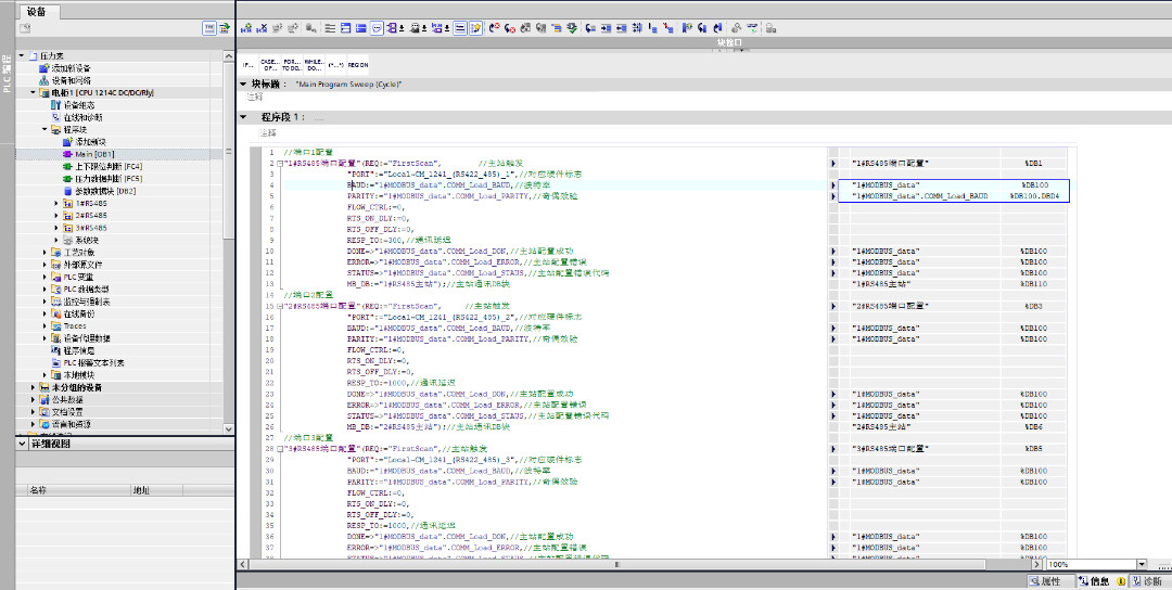
S7-1200最大轮训384个压力表程序。 实现以下功能: RS485通讯 MODBUS-RTU模式 1:实时读取当前压力表数据 2:压力表通讯成功失败状态 3:压力表错误通讯故障代码 4:压力表上下限位数据判断 5:对应的压力表故障输出数据 6:查看单周期和全周期时间 由于采用指针偏移用法,程序做到了很精简,单个通讯模块只使用了一条主站指令,高效方便。 程序有全部数据注释

在工业自动化领域,压力表作为设备核心传感器之一,其数据采集与传输一直是系统中不可忽视的关键环节。本文将介绍如何在 S7-1200 PLC 平台上,通过 RS485 通讯与 MODBUS-RTU 模式,实现压力表的高效数据采集与状态监控功能。
项目背景
随着工业自动化技术的快速发展,设备间的智能通信与数据共享已成为现代工业控制系统的核心需求。压力表作为工业设备中重要的传感器之一,其实时数据的采集与传输,直接影响设备运行状态的判断与维护。本项目旨在通过 PLC 平台,实现压力表的高效数据采集与状态监控,满足工业自动化应用的多样化需求。
功能需求
本项目的目标是实现以下功能:
- 实时读取当前压力表数据
- 压力表通讯成功失败状态指示
- 压力表错误通讯故障代码获取
- 压力表上下限位数据判断
- 对应的压力表故障输出数据
- 查看单周期和全周期时间信息
通过这些功能的实现,可以全面掌握压力表的工作状态,包括正常运行、通讯异常等情况,并对压力表的运行周期进行监控。
系统设计思路
本系统基于 S7-1200 PLC,采用 RS485 通讯与 MODBUS-RTU 模式,实现压力表数据的高效采集与处理。系统设计遵循以下原则:
- 模块化设计:将通讯与数据处理功能分离,便于维护与升级。
- 指针偏移法:通过指针偏移法优化通讯指令,减少指令数量,提高通讯效率。
- 状态监控:在通讯过程中加入状态监控,确保数据的可靠性。
代码实现
以下是实现上述功能的代码片段,代码采用 S7-200/210 编程语言,并结合注释进行详细说明。
1. 引言部分
/**** 引言 ****/
/**** 本程序采用 RS485 通讯和 MODBUS-RTU 模式,实现压力表的高效数据采集 ****/
/**** 主要功能包括:实时读取压力表数据、通讯状态判断、错误处理等 ****/
/**** 由于采用指针偏移法,通讯指令精简,主站指令仅一条 ****/
2. 主程序入口
/**** 主程序入口 ****/
/**** 进入主程序入口后,系统将开始与压力表进行通讯 ****/
/**** 通讯模式选择为 MODBUS-RTU 模式 ****/
/**** 通讯地址设置为压力表的 IP 地址 ****/
/**** 通讯端口设置为 RS485 端口 ****/
3. 通讯模块
/**** 通讯模块 ****/
/**** 使用指针偏移法,优化通讯指令 ****/
/**** 主站指令数量减少,提高通讯效率 ****/
/**** 通讯模式选择为 MODBUS-RTU 模式 ****/
/**** 读取压力表数据 ****/
/**** 写入压力表数据 ****/
/**** 检测压力表的通讯状态 ****/
4. 状态监控模块
/**** 状态监控模块 ****/
/**** 在通讯过程中加入状态监控,确保数据的可靠性 ****/
/**** 通讯成功状态:数据已正确读取 ****/
/**** 通讯失败状态:检测到通讯异常 ****/
/**** 错误通讯故障代码:获取压力表的错误代码 ****/
/**** 上下限位数据判断:判断压力表是否超出设定范围 ****/
/**** 对应的压力表故障输出数据:根据判断结果输出相应的故障信息 ****/
5. 时间信息获取模块
/**** 时间信息获取模块 ****/
/**** 读取当前时间信息 ****/
/**** 显示单周期和全周期的时间 ****/
代码分析
1. 指针偏移法的优势
指针偏移法是通过将数据地址偏移量预先计算好,然后在读写操作中直接使用偏移量进行计算。这种方法可以减少指令数量,提高通讯效率。在本程序中,指针偏移法被用于优化主站指令,使得通讯指令数量减少,运行效率显著提高。
2. 通讯模式选择
MODBUS-RTU 模式是一种基于 RTU 协议的通讯模式,具有良好的兼容性和稳定性。通过选择 MODBUS-RTU 模式,可以实现压力表与 PLC 之间的高效数据传输。通讯地址和端口设置是通讯模块的重要组成部分,需要根据实际设备地址进行配置。
3. 状态监控模块
在通讯过程中加入状态监控,可以有效防止数据传输中的异常情况。如果发现通讯失败或数据错误,系统会立即停止执行当前任务,并输出相应的错误信息。这种设计不仅提高了系统的可靠性,还为后续的故障排查提供了便利。
4. 时间信息获取模块
通过读取当前时间信息,可以实现对压力表运行周期的监控。单周期时间是指压力表在一次运行中的时间,而全周期时间则是指压力表的总运行时间。这些信息可以为设备的维护和管理提供重要的参考依据。
总结
通过上述代码的实现,可以实现压力表的高效数据采集与状态监控功能。本程序采用指针偏移法优化通讯指令,减少指令数量,提高通讯效率。同时,状态监控模块的加入,确保了数据的可靠性。对于工业自动化领域的设备管理,具有重要的参考价值。
希望这篇博文能够帮助您更好地理解如何在 S7-1200 PLC 平台上实现压力表的高效数据采集与状态监控功能。如果需要进一步的技术支持或代码优化,请随时联系。

S7-1200最大轮训384个压力表程序。 实现以下功能: RS485通讯 MODBUS-RTU模式 1:实时读取当前压力表数据 2:压力表通讯成功失败状态 3:压力表错误通讯故障代码 4:压力表上下限位数据判断 5:对应的压力表故障输出数据 6:查看单周期和全周期时间 由于采用指针偏移用法,程序做到了很精简,单个通讯模块只使用了一条主站指令,高效方便。 程序有全部数据注释

魔乐社区(Modelers.cn) 是一个中立、公益的人工智能社区,提供人工智能工具、模型、数据的托管、展示与应用协同服务,为人工智能开发及爱好者搭建开放的学习交流平台。社区通过理事会方式运作,由全产业链共同建设、共同运营、共同享有,推动国产AI生态繁荣发展。
更多推荐



所有评论(0)