springboot社区疫苗管理毕业设计-附源码191705
社区疫苗管理的开发利用现有的成熟技术参考,以源代码为模板,分析功能调整与社区疫苗管理管理的实际需求相结合,讨论了基于社区疫苗管理管理的使用。基于社区疫苗管理的设计基于现有的手机,可以实现管理员,首页、疫苗种类、疫苗接种点、疫苗信息、预约信息等详细的了解及统计分析。关键词:社区疫苗管理;Java语言
摘 要
随着互联网技术和信息技术的日益成熟,人类社会开始进入信息时代。信息时代的到来给社会生活的各个方面带来了巨大的变化,这些变化同样也影响到了疫苗接种管理。信息技术和信息系统儿乎渗透到了疫苗接种管理的每一个细节,对疫苗接种管理的各个层次均产生了不容忽视的影响。
社区疫苗管理的设计主要是对系统所要实现的功能进行详细考虑,确定所要实现的功能后进行界面的设计,在这中间还要考虑如何可以更好的将功能及页面进行很好的结合,方便用户可以很容易明了的找到自己所需要的信息,还有系统平台后期的可操作性,通过对信息内容的详细了解进行技术的开发。
社区疫苗管理的开发利用现有的成熟技术参考,以源代码为模板,分析功能调整与社区疫苗管理管理的实际需求相结合,讨论了基于社区疫苗管理管理的使用。
关键词:社区疫苗管理;Java语言;
Springboot community vaccine management
Abstract
With the increasing maturity of Internet technology and information technology, human society began to enter the information age. The advent of the information age has brought great changes to all aspects of social life, which also affect the vaccination management. Information technology and information system almost penetrate into every detail of vaccination management, and have an impact on all levels of vaccination management that can not be ignored.
The design of community vaccine management is mainly to consider in detail the functions to be realized by the system, and design the interface after determining the functions to be realized. In the middle, we should also consider how to better combine the functions and pages, so that users can easily and clearly find the information they need, as well as the operability of the system platform in the later stage, Develop technology through detailed understanding of information content.
The development of community vaccine management makes use of the existing mature technology reference, takes the source code as the template, analyzes the function adjustment and the actual needs of community vaccine management, and discusses the use of community-based vaccine management.
Key words: Community vaccine management; Java language;
目 录
1.1选题背景与意义
自从上世纪90年代国家开展免疫计划以来,越来越多的疫苗被纳入国家免费计划中,主要目的在于提高居民免疫力,防止居民感染传染病,这一计划对于提高国民身体素质产生了非常重要的意义。然而一份疫苗从开发到推行需要经过许多的环境,其中最重要的一环就是临床试验,只有临床试验成功的基础上,疫苗才能得到正式的推行。然而许多临床疫苗接种点依然采用传统的人工管理方式来记录疫苗接种信息,这种模式存在许多的缺陷,如出错率高、查询统计困难以及需要耗费大量的人力、财力以及物力,已无法满足现有的管理需求。因此迫切需要构建一个疫苗接种管理系统来记录临床疫苗接种信息,实现接种人员的持续跟踪。
据最新的调查,目前国内大部分疫苗试验点仍然采用手工登记的方式来存储疫苗接种信息。采用手工登记方式记录临床疫苗试验接种信息存在许多缺陷,具体表现在如下几个方面:
(1)在对疫苗进行临床试验的时候,接种相关信息是否及时、准确且是否都是真实可靠的都是后期继续进行跟踪的前提条件。
(2)接种信息卡证格式不统一,内容不规范。
(3)少数区域会有不同的数据标准以及业务管理模式,这一现象造成了这一区域的信息不能被大家共享等不良影响。
卫生信息网的提出以及后续的建设工作,早在我国的第十个五年计划中就己经相当的重视,并且在此计划中是要求加速建设,还要求把疾病控制的信息网络修建放在第一位这样重中之重的地位之上。然而我们所关注的疾病控制的整个系统最基础、最重要的一环在于疫苗的临床试验,疫苗临床试验信息却依然处于手工处理阶段。本课题提出构建社区疫苗接种管理系统,以便实现临床疫苗接种信息的科学化、正规化管理,达到检索迅速、查找方便、可靠性高、存储量大、保密性好、寿命长以及成本低的目标。因此,构建一个社区疫苗管理系统是很必要的事情。
1.2开发意义
随着科学技术的发展,尤其是计算机技术、网络技术、多媒体技术、传感技术、控制技术和智能技术的发展,人类进入了信息时代。信息时代的标志是Internet国际互联网的建立。Internet国际互联网将世界各地紧密地联系在一起。于是一个数字化的各大系统应运而生。
当前,西方发达国家的网络化、智能化、自动化达到很高的水平,已经或正在改变人们的生产方式和生活方式,许多国家的计划免疫部门早已实现无纸化办公,我们国家有些城市已经实现免疫信息的网上办公,但是并没有完全普遍,目前随着计划免疫改革的不断深入,如何有效地普及社区疫苗接种率,充分提高疫苗接种的效率已成为计划免疫工作的重点之一。
1.3研究内容
社区疫苗管理的开发及实现,所需要的工作内容:
(1)首先是确定选题,确定好所要做的系统,并对系统的背景及现在面临的一些问题等进行系统的初步确认。
(2)系统确认完成后,结合系统开发的需求进行确认系统开发所使用的技术,社区疫苗管理的开发使用JAVA技术,数据库进行平台的搭建开发,确认好使用的技术进行技术分析,所使用的技术是否可以完成社区疫苗管理的实现。
(3)确定好系统使用的技术,进行在线确认系统所划分的用户角色,并且根据用户角色划分确定所要设计的功能模块,对于社区疫苗管理的设计主要划分别为管理员和用户角色,并所使用的功能模块也相应不同,但是系统的数据库实现的内容是交互的,用户可以随时根据自己的需求进行课程信息,对于系统工作人员可以根据自己的分管内容进行在线信息的处理及操作,管理员获取到所有用户的详细数据信息,并根据需求进行第一时间处理解决。
(4)系统的功能模块确认完成后进行程序及界面的设计,设计完成后,并且通过测试来判断程序是否完善,对于系统测试,需要不同的用户进行不同的内容编辑及提交,及使用不同的测试方式找出程序中存在的漏洞,并对程序出现的漏洞问题进行在线解决处理,如果测试系统没有任何问题时,可以将系统上传进行正式操作使用。
2.1 Myeclipse描述
我们在利用Java来开发系统时通常采用的软件就是Myeclipse,它是用来设计Java, JavaEE的Eclipse插件的调集,采取了 Myeclipse大部分可以实现对Mysql的数据库和Javaee的研究和开发。用了Myeclipse很大的便利了开发人员,系统开发的进度也会得到一些提高。
2.2 Mysql描述
现在Mysql数据库在网络上它可以支撑许多个用户,而且也可以适应客服机和服务器的部署或者配置等,我们这里的服务器和客户机其实就是一种软件上的概念,并且我们使用的计算机硬件也与他们不存在一一对应的关系。
Mysql是一款非常流行的关系型数据库管理系统,它的出现一直都是佼佼者,它不仅功能非常强大,而且使用起来非常方便,并且Mysql的跨平台能力也很好,软件开发人员非常喜欢它的这些强大的优点。不同于其他关系型数据库,对于数据库的管理它有着自己的一套方案,通过对用户设定相应的权限和角色来达到对数据库的管理。由此可见,Mysql是一个能够适用于吞吐量高,可靠性高,效率高的一款数据库管理软件[4]。
优点一:Mysql中对于不同身份的用户都设定其不同的权限来完成不同的业务逻辑,这使得Mysql在安全和完整性远远超出了其他关系型数据库。
优点二:对于那些动画、图形和声音的数据类型Mysql也可以支持,这说明多数据类型Mysql也是可以支持的。
优点三:Mysql还可以做到多个平台的开发,软件开发的多种编程语言都可以实现对Mysql数据库的操作。
2.3Tomcat描述
Tomcat是一个不收费的服务器。使用场景比较适合访问量比较少的情况下。意思就是,将Tomcat安装到电脑上的时候,前端HTML页面的访问请求可以通过它进行解析。实际上,Tomcat是对Apache的扩展,但它相对于Apache却是相对独立作业的,由此可以看作它与Apache 是相对独立进程运行的。
Tomcat最开始是sun公司的戴维森进行开发应用的,经过他的努力,不断地将其变为开源的服务器。还由sun公司将其交给了Apache软件基金会。不断发展的tomcat服务器在最近的一个版本中进行了大量的重构和梳理,使其使用起来更加的方便。基于Tomcat负载均衡算法是一种开源的软件,实现方式。不需要增加额外的硬件投入,实现起来也很方便,特别适用于一般的小企业网站服务器在现在和将来一段时间的扩展。从目前的实践来看,可作为需要进行类似应用的一个参考借鉴。
2.4 spring boot框架介绍
Spring框架是Java平台上的一种开源应用框架,提供具有控制反转特性的容器。尽管Spring框架自身对编程模型没有限制,但其在Java应用中的频繁使用让它备受青睐,以至于后来让它作为EJB(EnterpriseJavaBeans)模型的补充,甚至是替补。Spring框架为开发提供了一系列的解决方案,比如利用控制反转的核心特性,并通过依赖注入实现控制反转来实现管理对象生命周期容器化,利用面向切面编程进行声明式的事务管理,整合多种持久化技术管理数据访问,提供大量优秀的Web框架方便开发等等。Spring框架具有控制反转(IOC)特性,IOC旨在方便项目维护和测试,它提供了一种通过Java的反射机制对Java对象进行统一的配置和管理的方法。Spring框架利用容器管理对象的生命周期,容器可以通过扫描XML文件或类上特定Java注解来配置对象,开发者可以通过依赖查找或依赖注入来获得对象。Spring框架具有面向切面编程(AOP)框架,SpringAOP框架基于代理模式,同时运行时可配置;AOP框架主要针对模块之间的交叉关注点进行模块化。Spring框架的AOP框架仅提供基本的AOP特性,虽无法与AspectJ框架相比,但通过与AspectJ的集成,也可以满足基本需求。Spring框架下的事务管理、远程访问等功能均可以通过使用SpringAOP技术实现。Spring的事务管理框架为Java平台带来了一种抽象机制,使本地和全局事务以及嵌套事务能够与保存点一起工作,并且几乎可以在Java平台的任何环境中工作。Spring集成多种事务模板,系统可以通过事务模板、XML或Java注解进行事务配置,并且事务框架集成了消息传递和缓存等功能。Spring的数据访问框架解决了开发人员在应用程序中使用数据库时遇到的常见困难。它不仅对Java:JDBC、iBATS/MyBATIs、Hibernate、Java数据对象(JDO)、ApacheOJB和ApacheCayne等所有流行的数据访问框架中提供支持,同时还可以与Spring的事务管理一起使用,为数据访问提供了灵活的抽象。Spring框架最初是没有打算构建一个自己的WebMVC框架,其开发人员在开发过程中认为现有的StrutsWeb框架的呈现层和请求处理层之间以及请求处理层和模型之间的分离不够,于是创建了SpringMVC。
3.1需求分析
任何一个项目在开发研究前,都需要对研发系统本身的需求做一个认真的分析,市场的调研是不可忽视的,从实际场景中确定使用人员的功能需求,从而明确目标,对整个系统的开发有一个更加准确的定位,在这个章节,需要对系统的性能分析,业务流程分析,和数据等进行分析,社区疫苗管理的整体界面简单,功能完善。
需求的可行性是分析和讨论发达的系统能达到什么样的要求。开发的系统平台是否符合之前的要求。只有在预先评估系统的开发中,才能在系统开发和实施之前完成需求。如果您不具备开发一个功能不合格的系统的可行性,那就是开发失败。开发系统是否有用,可以完成之前讨论过的需求,以下分析了社区疫苗管理的实际需求。
系统设计需要从用户和管理员的实际需求开始,以了解他们需要实施哪些功能以及他们可以包括哪些管理工作。
考虑到社区疫苗管理系统设计的特点,应满足几个要求:
(1)它可以通过网络开展社区疫苗管理信息管理工作,促进对社区疫苗管理信息管理。
(2)学习方法变得更加多样化,管理更加标准化;
(3)它提供了一个免费的渠道,以确保数据的实时有效沟通。
3.2可行性分析
本次设计基于B/S 模式下,运用Java技术采用的是MySQL数据库和Myeclipse实现,总体的可行性共分为以下三个方面。
3.2.1技术可行性分析
所谓的技术可行性就是在限定时间,前期拟定的功能能否被满足。在开发设计上是否会遇上解决不了的问题。做完的项目能否被很好地应用,如果存在缺点在后期的维护上是否存在很大的难度。在对这个系统评估后,认定已存在的技术能达成目标。用Java技术来实现动态的页面,嵌入低依赖性的设计模式,灵活的数据库,配合稳定的服务器,整个系统的运行效率大大提升。由此可见,在技术层面达成目标不是非非之想。
3.2.2经济可行性分析
在项目上使用的工具大部分都是是当下流行开源免费的,所以在开发前期,开发时用于项目的经费将会大大降低,不会让开发该软件在项目启动期受到经费的影响,所以经济上还是可行的。尽量用最少的花费去满足用户的需求。省下经费用于人工费,以及设备费用。将在无纸化,高效率的道路上越走越远。
3.2.3操作可行性分析
本系统实现功能的操作很简单,普通手机的常见配置就可以运行本软件,并且只要粗通电脑使用的基本常识就可以流畅的使用本软件。手机具备连接互联网的能力,并且可以正常访问系统,并不需要操作者有什么高超的能力,只需了解业务流程,并且按照专业知识进行正确操作即可,所以社区疫苗管理具备操作可行性。
3.3 性能分析
对于性能分析,与传统的管理方式相比,传统的管理方式是使用人工通过用纸和笔进行数据信息的统计和管理,并且这种方式对于存储和查找某一数据信息都比较麻烦,随着计算机网络的到来,这种传统的方法很难适应当下社会的发展,不仅降低人们的办事效率,而且还需要很多的人力和物力,对于使用的时间和所要花费的费用都是比较高的,为了降低成本费用,提高用户的工作效率,进行开发一套基于计算机和网络技术的社区疫苗管理。
社区疫苗管理的开发设计时一个独立的系统,以之前数据库进行数据的存储开发,主要是为了实现社区疫苗管理的用户角色及相对应的功能模块,让社区疫苗管理的管理不会存在管理差异、低效率,而是跟传统的管理信息恰好相反,社区疫苗管理的实现可以节约资源,并且对于业务的处理速度也提高,速度快、效率高,功能性强大。
3.4 系统操作流程
3.4.1用户登录流程
对于系统的安全性的第一关,就是用户想要进入系统,必须通过登录窗口,输入自己的登录信息才可以进行登录,用户输入的信息准确无误后才可以进入到操作系统界面,进行功能模块的相对应操作,如果用户输入的信息不正确,则窗口出现提示框,用户登录失败,返回到第一步进行重新输入,如图3-1所示。
图3-1 用户用例图
3.4.2信息添加流程
对于社区疫苗管理,需要随时添加所需要的疫苗预约数据信息,对于用户添加信息,需要根据添加界面,根据选框的内容进行填写所要添加的违章数据信息,信息输入完成后判断数据信息是否符合要求,符合要求则添加完成,用户所添加的信息不符合要求,则需要返回到第一步,重新输入数据信息,再进行判断操作,如图3-2所示。

图3-2 信息添加流程图
3.4.3信息删除流程
不管是哪个用户角色进入到不通的系统操作界面,都可以进行不同的信息内容的操作功能,对用系统数据信息的删除,用户一旦将信息删除,那么该删除的数据信息将无法恢复,所以用户在对数据删除事,一定判断删除的内容是否是确定要删除的,确定无误后选择确定删除操作,如图3-3所示。

图3-3 信息删除流程图
4.1系统架构设计
社区疫苗管理的系统项目的概述设计分析,主要内容有社区疫苗管理的具体分析,进行数据库的是设计,数据采用mysql数据库,并且对于系统的设计采用比较人性化的操作设计,对于系统出现的错误信息可以及时做出处理及反馈。
基于社区疫苗管理的设计基于现有的手机,可以实现管理员,首页、疫苗种类、疫苗接种点、疫苗信息、预约信息等详细的了解及统计分析。根据系统功能需求建立的模块关系图如下图:
系统架构图如下图所示。
4.2开发流程设计
社区疫苗管理的开发对管理模块和系统使用的数据库进行分析,编写代开发,规划和操作是构建信息管理应用程序的必要三步曲,它决定了系统是否能够真正实现预设功能以及是否可以在成功设计后实施。在开发过程中,每个阶段必须严格按照线性顺序进行开发,并且在相应阶段生成的每个工作都可以通过技术进行验证和检查。确保一个阶段完成后是正确的,不会造成下一阶段拖拽现象,使系统完成设计功能后得到保证。
从社区疫苗管理的成功开发经验来看,上述方法效果最为明显,最大程度地降低了系统开发的复杂性。如图4-2所示。

图4-2开发系统流程图
4.3数据库设计
数据库是信息系统的基础和核心。数据库设计的好坏直接影响到信息系统开发的成败。创建数据库表首先确定实体的属性和实体之间的关系。根据关系创建一个数据表。
4.3.1实体ER图
数据库是整个软件编程中最重要的一个步骤,对于数据库问题主要是判定数据库的数量和结构公式的创建。展示系统使用的是Mysql进行对数据库进行管理,进行保证数据的安全性、稳定性等。
概念模型的设计是为了抽象真实世界的信息,并对信息世界进行建模。它是数据库设计的强大工具。数据库概念模型设计可以通过E-R图描述现实世界的概念模型。系统的E-R图显示了系统中实体之间的链接。而且Mysql数据库是自我保护能力比较强的数据库,下图主要是对数据库实体的E-R图:
(1)疫苗接种点管理E-R图,如图4-3所示:

图4-3疫苗接种点实体属性图
(2)疫苗信息管理E-R图如图4-4所示:

图4-4疫苗信息管理实体图
这些功能可以充分满足社区疫苗管理的需求。此系统功能较为全面如下图系统功能结构如图4-5所示。

图4-5系统功能结构图
4.3.2数据表
我们可以根据数据结构的详细分析要求,我们根据输入和输出数据量的要求进行分析,确定什么表表,结构之间的关系,我们可以验证,调整和完善,查询和浏览过程,可以实现数据库,以使用户对数据和功能有更多要求。
基于系统使用的数据库管理系统的特点,对数据库的概念模型进行了转换和构建。但是,这个系统只需要充分考虑社区疫苗管理的功能,而且组织比较清晰。
|
名称 |
类型 |
长度 |
不是null |
主键 |
注释 |
|
vaccine_type_id |
int |
11 |
是 |
是 |
疫苗种类ID |
|
vaccine_type |
varchar |
64 |
否 |
否 |
疫苗种类 |
|
type_description |
text |
0 |
否 |
否 |
种类描述 |
|
recommend |
int |
11 |
是 |
否 |
智能推荐 |
|
create_time |
datetime |
0 |
是 |
否 |
创建时间 |
|
update_time |
timestamp |
0 |
是 |
否 |
更新时间 |
|
名称 |
类型 |
长度 |
不是null |
主键 |
注释 |
|
vaccine_information_id |
int |
11 |
是 |
是 |
疫苗信息ID |
|
vaccine_name |
varchar |
64 |
否 |
否 |
疫苗名称 |
|
vaccine_type |
varchar |
64 |
否 |
否 |
疫苗种类 |
|
vaccination_site |
varchar |
64 |
否 |
否 |
疫苗接种点 |
|
vaccine_number |
varchar |
64 |
否 |
否 |
疫苗编号 |
|
vaccine_cover |
varchar |
255 |
否 |
否 |
疫苗封面 |
|
stock |
int |
11 |
否 |
否 |
库存 |
|
vaccine_introduction |
text |
0 |
否 |
否 |
疫苗简介 |
|
vaccine_effect |
text |
0 |
否 |
否 |
疫苗作用 |
|
hits |
int |
11 |
是 |
否 |
点击数 |
|
recommend |
int |
11 |
是 |
否 |
智能推荐 |
|
create_time |
datetime |
0 |
是 |
否 |
创建时间 |
|
update_time |
timestamp |
0 |
是 |
否 |
更新时间 |
vaccination_site表:
|
名称 |
类型 |
长度 |
不是null |
主键 |
注释 |
|
vaccination_site_id |
int |
11 |
是 |
是 |
疫苗接种点ID |
|
vaccination_site |
varchar |
64 |
否 |
否 |
疫苗接种点 |
|
location_of_inoculation_point |
varchar |
64 |
否 |
否 |
接种点位置 |
|
inoculation_time |
varchar |
64 |
否 |
否 |
接种时间 |
|
vaccination |
varchar |
64 |
否 |
否 |
接种疫苗 |
|
vaccination_site_cover |
varchar |
255 |
否 |
否 |
接种点封面 |
|
introduction_to_vaccination_sites |
text |
0 |
否 |
否 |
接种点简介 |
|
hits |
int |
11 |
是 |
否 |
点击数 |
|
recommend |
int |
11 |
是 |
否 |
智能推荐 |
|
create_time |
datetime |
0 |
是 |
否 |
创建时间 |
|
update_time |
timestamp |
0 |
是 |
否 |
更新时间 |
|
名称 |
类型 |
长度 |
不是null |
主键 |
注释 |
|
resident_user_id |
int |
11 |
是 |
是 |
居民用户ID |
|
full_name |
varchar |
64 |
否 |
否 |
姓名 |
|
gender |
varchar |
64 |
否 |
否 |
性别 |
|
id_number |
varchar |
255 |
否 |
否 |
身份证号 |
|
examine_state |
varchar |
16 |
是 |
否 |
审核状态 |
|
recommend |
int |
11 |
是 |
否 |
智能推荐 |
|
user_id |
int |
11 |
是 |
否 |
用户ID |
|
create_time |
datetime |
0 |
是 |
否 |
创建时间 |
|
update_time |
timestamp |
0 |
是 |
否 |
更新时间 |
|
名称 |
类型 |
长度 |
不是null |
主键 |
注释 |
|
reservation_information_id |
int |
11 |
是 |
是 |
预约信息ID |
|
vaccine_name |
varchar |
64 |
否 |
否 |
疫苗名称 |
|
vaccine_type |
varchar |
64 |
否 |
否 |
疫苗种类 |
|
vaccination_site |
varchar |
64 |
否 |
否 |
疫苗接种点 |
|
vaccine_number |
varchar |
64 |
否 |
否 |
疫苗编号 |
|
vaccine_cover |
varchar |
255 |
否 |
否 |
疫苗封面 |
|
reservation_user |
int |
11 |
否 |
否 |
预约用户 |
|
full_name |
varchar |
64 |
否 |
否 |
姓名 |
|
id_number |
varchar |
64 |
否 |
否 |
身份证号 |
|
number_of_appointments |
varchar |
64 |
否 |
否 |
预约数量 |
|
time_of_appointment |
datetime |
0 |
否 |
否 |
预约时间 |
|
reservation_status |
varchar |
64 |
否 |
否 |
预约状态 |
|
reservation_reply |
text |
0 |
否 |
否 |
预约回复 |
|
recommend |
int |
11 |
是 |
否 |
智能推荐 |
|
create_time |
datetime |
0 |
是 |
否 |
创建时间 |
|
update_time |
timestamp |
0 |
是 |
否 |
更新时间 |
|
名称 |
类型 |
长度 |
不是null |
主键 |
注释 |
|
slides_id |
int |
10 |
是 |
是 |
轮播图ID |
|
title |
varchar |
64 |
否 |
否 |
标题 |
|
content |
varchar |
255 |
否 |
否 |
内容 |
|
url |
varchar |
255 |
否 |
否 |
链接 |
|
img |
varchar |
255 |
否 |
否 |
轮播图 |
|
hits |
int |
10 |
是 |
否 |
点击量 |
|
create_time |
timestamp |
0 |
是 |
否 |
创建时间 |
|
update_time |
timestamp |
0 |
是 |
否 |
更新时间 |
社区疫苗管理登录界面,通过填写账号、密码、等信息进行登录,如图5-1所示。

图5-1登录界面图
登录关键代码如下。
/**
* 登录
* @param data
* @param httpServletRequest
* @return
*/
@PostMapping("login")
public Map<String, Object> login(@RequestBody Map<String, String> data, HttpServletRequest httpServletRequest) {
log.info("[执行登录接口]");
String username = data.get("username");
String email = data.get("email");
String phone = data.get("phone");
String password = data.get("password");
List resultList = null;
Map<String, String> map = new HashMap<>();
if(username != null && "".equals(username) == false){
map.put("username", username);
resultList = service.select(map, new HashMap<>()).getResultList();
}
else if(email != null && "".equals(email) == false){
map.put("email", email);
resultList = service.select(map, new HashMap<>()).getResultList();
}
else if(phone != null && "".equals(phone) == false){
map.put("phone", phone);
resultList = service.select(map, new HashMap<>()).getResultList();
}else{
return error(30000, "账号或密码不能为空");
}
if (resultList == null || password == null) {
return error(30000, "账号或密码不能为空");
}
//判断是否有这个用户
if (resultList.size()<=0){
return error(30000,"用户不存在");
}
User byUsername = (User) resultList.get(0);
Map<String, String> groupMap = new HashMap<>();
groupMap.put("name",byUsername.getUserGroup());
List groupList = userGroupService.select(groupMap, new HashMap<>()).getResultList();
if (groupList.size()<1){
return error(30000,"用户组不存在");
}
UserGroup userGroup = (UserGroup) groupList.get(0);
//查询用户审核状态
if (!StringUtils.isEmpty(userGroup.getSourceTable())){
String sql = "select examine_state from "+ userGroup.getSourceTable() +" WHERE user_id = " + byUsername.getUserId();
String res = String.valueOf(service.runCountSql(sql).getSingleResult());
if (res==null){
return error(30000,"用户不存在");
}
if (!res.equals("已通过")){
return error(30000,"该用户审核未通过");
}
}
//查询用户状态
if (byUsername.getState()!=1){
return error(30000,"用户非可用状态,不能登录");
}
String md5password = service.encryption(password);
if (byUsername.getPassword().equals(md5password)) {
// 存储Token到数据库
AccessToken accessToken = new AccessToken();
accessToken.setToken(UUID.randomUUID().toString().replaceAll("-", ""));
accessToken.setUser_id(byUsername.getUserId());
tokenService.save(accessToken);
// 返回用户信息
JSONObject user = JSONObject.parseObject(JSONObject.toJSONString(byUsername));
user.put("token", accessToken.getToken());
JSONObject ret = new JSONObject();
ret.put("obj",user);
return success(ret);
} else {
return error(30000, "账号或密码不正确");
}
}
用户注册,通过填写账号、密码、昵称、手机、邮箱、身份等信息,输入完成后选择提交即可注册成功,如图5-2所示。

图5-2用户注册界面图
用户注册关键代码如下。
/**
* 注册
* @param user
* @return
*/
@PostMapping("register")
public Map<String, Object> signUp(@RequestBody User user) {
// 查询用户
Map<String, String> query = new HashMap<>();
query.put("username",user.getUsername());
List list = service.select(query, new HashMap<>()).getResultList();
if (list.size()>0){
return error(30000, "用户已存在");
}
user.setUserId(null);
user.setPassword(service.encryption(user.getPassword()));
service.save(user);
return success(1);
}
/**
* 用户ID:[0,8388607]用户获取其他与用户相关的数据
*/
@Id
@GeneratedValue(strategy = GenerationType.IDENTITY)
@Column(name = "user_id")
private Integer userId;
/**
* 账户状态:[0,10](1可用|2异常|3已冻结|4已注销)
*/
@Basic
@Column(name = "state")
private Integer state;
/**
* 所在用户组:[0,32767]决定用户身份和权限
*/
@Basic
@Column(name = "user_group")
private String userGroup;
/**
* 上次登录时间:
*/
@Basic
@Column(name = "login_time")
private Timestamp loginTime;
/**
* 手机号码:[0,11]用户的手机号码,用于找回密码时或登录时
*/
@Basic
@Column(name = "phone")
private String phone;
/**
* 手机认证:[0,1](0未认证|1审核中|2已认证)
*/
@Basic
@Column(name = "phone_state")
private Integer phoneState;
/**
* 用户名:[0,16]用户登录时所用的账户名称
*/
@Basic
@Column(name = "username")
private String username;
/**
* 昵称:[0,16]
*/
@Basic
@Column(name = "nickname")
private String nickname;
/**
* 密码:[0,32]用户登录所需的密码,由6-16位数字或英文组成
*/
@Basic
@Column(name = "password")
private String password;
/**
* 邮箱:[0,64]用户的邮箱,用于找回密码时或登录时
*/
@Basic
@Column(name = "email")
private String email;
/**
* 邮箱认证:[0,1](0未认证|1审核中|2已认证)
*/
@Basic
@Column(name = "email_state")
private Integer emailState;
/**
* 头像地址:[0,255]
*/
@Basic
@Column(name = "avatar")
private String avatar;
/**
* 创建时间:
*/
@Basic
@Column(name = "create_time")
@JsonFormat(pattern = "yyyy-MM-dd HH:mm:ss")
private Timestamp createTime;
@Basic
@Transient
private String code;
}
首页,可以进行首页、公告栏、疫情资讯、疫苗接种点、疫苗信息、预约信息、我的等功能模块的查看与操作,如图5-3所示。

图5-3系统首页界面图
疫苗接种点,在疫苗接种点通过查看疫苗接种点、接种点位置、接种时间、接种点疫苗、接种点封面、接种点简介等查询、删除操作,如图5-4所示。

图5-4疫苗接种点界面
疫苗信息,在疫苗信息通过查看疫苗名称、疫苗种类、疫苗接种点、疫苗编号、疫苗封面、库存、疫苗简介、疫苗作用等查询、删除操作,如图5-5所示。

图5-5疫苗信息界面
疫苗种类展示,管理员通过输入疫苗种类、种类描述等编辑查看评论、查询、添加删除操作,如图5-6所示

图5-6疫苗种类管理界面
疫苗种类管理关键代码如下所示。
@RequestMapping(value = "/del")
@Transactional
public Map<String, Object> del(HttpServletRequest request) {
service.delete(service.readQuery(request), service.readConfig(request));
return success(1);
}
@Transactional
public void delete(Map<String,String> query,Map<String,String> config){
StringBuffer sql = new StringBuffer("DELETE FROM ").append("`").append(table).append("`").append(" ");
sql.append(toWhereSql(query, "0".equals(config.get(FindConfig.GROUP_BY))));
log.info("[{}] - 删除操作:{}",table,sql);
Query query1 = runCountSql(sql.toString());
query1.executeUpdate();
}
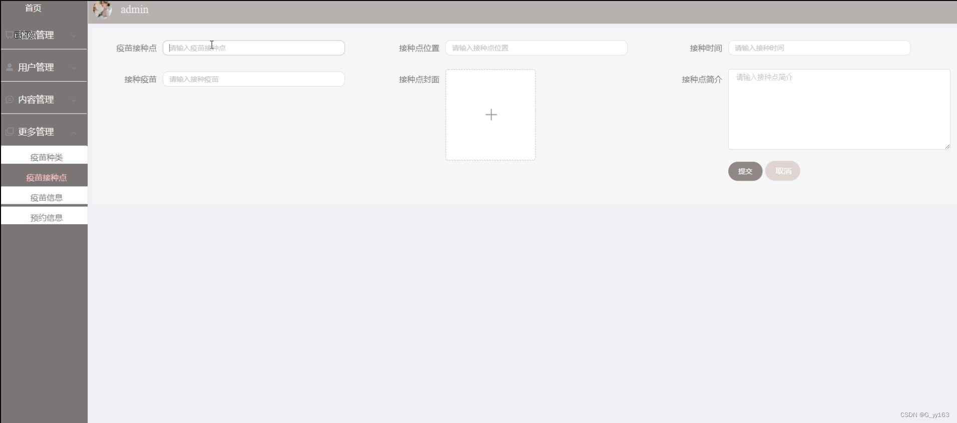
疫苗接种点展示,管理员通过输入疫苗接种点、接种点位置、接种时间、接种点疫苗、接种点封面、接种点简介等编辑查看评论、添加、删除操作,如图5-7所示
图5-7疫苗接种点管理界面
疫苗接种点查询界面如下图所示。

图5-8疫苗接种点查询界面
疫苗接种点管理关键代码如下所示。
public Map<String, Object> upload(@RequestParam("file") MultipartFile file) {
log.info("进入方法");
if (file.isEmpty()) {
return error(30000, "没有选择文件");
}
try {
//判断有没路径,没有则创建
String filePath = System.getProperty("user.dir") + "\\target\\classes\\static\\upload\\";
File targetDir = new File(filePath);
if (!targetDir.exists() && !targetDir.isDirectory()) {
if (targetDir.mkdirs()) {
log.info("创建目录成功");
} else {
log.error("创建目录失败");
}
}
String fileName = file.getOriginalFilename();
File dest = new File(filePath + fileName);
log.info("文件路径:{}", dest.getPath());
log.info("文件名:{}", dest.getName());
file.transferTo(dest);
JSONObject jsonObject = new JSONObject();
jsonObject.put("url", "/api/upload/" + fileName);
return success(jsonObject);
} catch (IOException e) {
log.info("上传失败:{}", e.getMessage());
}
return error(30000, "上传失败");
}
疫苗信息展示,管理员通过输入疫苗名称、疫苗种类、疫苗接种点、疫苗编号、疫苗封面、库存、疫苗简介等编辑查看评论、查询添加、删除操作,如图5-10所示

图5-9疫苗信息查询界面图
疫苗信息查询关键代码如下所示。
@Transactional
public Map<String, Object> add(HttpServletRequest request) throws IOException {
service.insert(service.readBody(request.getReader()));
return success(1);
}
@Transactional
public Map<String, Object> addMap(Map<String,Object> map){
service.insert(map);
return success(1);
}
public Map<String,Object> readBody(BufferedReader reader){
BufferedReader br = null;
StringBuilder sb = new StringBuilder("");
try{
br = reader;
String str;
while ((str = br.readLine()) != null){
sb.append(str);
}
br.close();
String json = sb.toString();
return JSONObject.parseObject(json, Map.class);
}catch (IOException e){
e.printStackTrace();
}finally{
if (null != br){
try{
br.close();
}catch (IOException e){
e.printStackTrace();
}
}
}
return null;
}
public void insert(Map<String,Object> body){
StringBuffer sql = new StringBuffer("INSERT INTO ");
sql.append("`").append(table).append("`").append(" (");
for (Map.Entry<String,Object> entry:body.entrySet()){
sql.append("`"+humpToLine(entry.getKey())+"`").append(",");
}
sql.deleteCharAt(sql.length()-1);
sql.append(") VALUES (");
for (Map.Entry<String,Object> entry:body.entrySet()){
Object value = entry.getValue();
if (value instanceof String){
sql.append("'").append(entry.getValue()).append("'").append(",");
}else {
sql.append(entry.getValue()).append(",");
}
}
sql.deleteCharAt(sql.length() - 1);
sql.append(")");
log.info("[{}] - 插入操作:{}",table,sql);
Query query = runCountSql(sql.toString());
query.executeUpdate();
}
预约信息展示,管理员通过查询疫苗名称、疫苗种类、疫苗接种点、疫苗编号、疫苗封面、预约用户、姓名等编辑、查询添加、删除操作,如图5-10所示

图5-10预约信息查询界面图
预约信息管理关键代码如下所示。
public Map<String, Object> getList(HttpServletRequest request) {
Map<String, Object> map = service.selectToPage(service.readQuery(request), service.readConfig(request));
return success(map);
}
6.1测试目的
在对该系统进行完详细设计和编码之后,就要对社区疫苗管理程序进行测试,检测程序是否运行无误,反复进行测试和修改,使之最后成为完整的软件,满足用户的需求,实现预期的功能。
6.2测试过程
在软件的测试过程中,通常测试人员需要针对不同的功能模块设计多种测试用例。通过测试用例能够及时发现代码业务逻辑上是否与真实的业务逻辑相对应,及时发现代码上或逻辑上的缺陷,以此来来完善系统,提高软件产品的质量,使软件具有良好的用户体验。
注册测试用例表如下所示。
表6-1注册测试用例
|
测试性能 |
新用户注册 |
||
|
用例目的 |
测试系统新用户个人信息注册功能的功能和安全性 |
||
|
前提条件 |
进入注册页面填写个人信息 |
||
|
输入条件 |
预期输出 |
实际情况 |
|
|
各项基本信息输入不完整 |
不允许注册,无法点击注册按钮 |
一致 |
|
|
填写已存在的用户名 |
系统显示出提示信息,要求重新填写 |
一致 |
|
|
两次密码输入不一致 |
系统显示出提示信息,要求重新填写 |
一致 |
|
|
填写的各项信息没有符合提示的长度和字符要求 |
系统显示出提示信息,要求重新填写 |
一致 |
|
|
胡乱填写电话号码 |
收不到验证码 |
一致 |
|
|
填写验证码与收到的不一致 |
系统显示提示信息告知用户验证码错误,不予注册 |
一致 |
|
登录测试用例表如下所示。
表6-2登录测试用例
|
测试性能 |
用户或操作员登录系统 |
||
|
用例目的 |
测试用户或操作员登录系统时功能是否正常 |
||
|
前提条件 |
进入用户登录页面或操作员登录页面 |
||
|
输入条件 |
预期输出 |
实际情况 |
|
|
各项信息不予填写,直接点击登陆按钮 |
不允许登录,提示填写账号相关信息 |
一致 |
|
|
填写错误的登录名或密码后点击登录系统 |
提示用户名或密码错误,要求重新填写进行登录 |
一致 |
|
|
填写与验证码信息不一致的信息 |
系统显示出提示信息,表明验证码错误,要求重新填写 |
一致 |
|
疫苗信息测试用例表如下所示。
表6-3疫苗信息测试用例
|
测试性能 |
用户进行疫苗信息的操作 |
||
|
用例目的 |
测试用户进行疫苗信息操作时,该功能是否正常 |
||
|
前提条件 |
用户进入疫苗详情页,该疫苗能够被受理 |
||
|
输入条件 |
预期输出 |
实际情况 |
|
|
对着某疫苗点击“受理”按钮 |
界面跳转至受理界面 |
一致 |
|
|
在受理界面,输入必填项,点击“提交”按钮 |
提示“受理成功”,并返回上一级界面 |
一致 |
|
|
在受理界面,填写受理表单的时候未输入完整,点击“提交”按钮 |
提示“受理失败” |
一致 |
|
疫苗接种点测试用例表如下所示。
表6-4疫苗接种点测试用例
|
测试性能 |
疫苗接种点相关信息管理功能 |
||
|
用例目的 |
测试系统操作者对疫苗接种点相关信息进行管理的功能是否正常 |
||
|
前提条件 |
登录系统进入相关管理页面 |
||
|
输入条件 |
预期输出 |
实际情况 |
|
|
进入疫苗接种点界面,点击“录入”按钮,填写所有必填项,点击提交 |
提示“录入成功”,并返回查询界面 |
一致 |
|
|
进入疫苗接种点界面,点击“录入”按钮,未填写一个或者多个必填项,点击提交 |
提示“录入失败”,请填写必填项 |
一致 |
|
|
进入疫苗接种点界面,选择要修改的一条数据,点击该条数据后面的“修改”按钮 |
节目跳转至修改界面 |
一致 |
|
|
在修改界面,修改可修改项后,点击“提交”按钮 |
提示“修改成功”,并返回查询界面 |
一致 |
|
|
进入疫苗接种点界面,点击某条数据后面的删除按钮 |
提示“是否要删除该数据”,如果用户点击“确定”按钮,则成功删除该条数据,并提示“删除成功”,之后返回查询界面 |
一致 |
|
6.3测试结果
经过对此系统的测试,得出该系统足以满足用户日常需求,在功能项目和操作等方面也能满足操作员对于其他用户的管理。但是,还有很多功能有待添加,这个系统仅能满足大部分的需求,还需要对此系统的功能更进一步的完善,这样使用起来才能更加的完美。
第7章 总结与展望
通过社区疫苗管理的开发,本人巩固了之前学过的知识,如今将平时所学到的知识融合在设计中,在设计过程中,做了很多的准备,首先,在数据库系统的设计过程中,尤其是在数据库的工作原理、工作特点,对其深刻的讨论,与此同时,对于小型站点来说,最好服务器的选择,其次,利用所学的知识点分析所做的系统,并在此基础上设计。
目前本系统已经上线,正在试运行阶段,用户反馈良好,基本完成用户所需,试运行过程中没有出现阻断性问题,有一些不足和小问题也及时予以修正,系统上线后,为了保证数据的安全性,对系统进行了备份操作,系统备份是每两个月备份一次,数据库备份为每周备份一次,系统部署在社区疫苗管理的云平台服务器中。
本次系统上线成功后,得到了用户的高度认可,但是在功能上和性能上还需做进一步的研究处理,使其有更高的性能和更好的用户体验。
系统在以后的升级过程中,需要解决一系列用户所提出的问题,例如打印过程中如何避免浏览器的兼容性问题,大量用户访问时,如何保持较高的响应速度,在系统今后的升级过程中将着重解决这些安全性问题。
参考文献
[1]魏明俊,杨庆.基于SpringBoot的评价预警系统设计与实现[J].电脑编程技巧与维护,2022(02):12-14.
[2]熊柏祥.基于Springboot和Vue框架的考试资源服务平台的设计与实现[J].信息与电脑(理论版),2022,34(01):97-99+103.
[3]霍福华,韩慧.基于SpringBoot微服务架构下前后端分离的MVVM模型[J].电子技术与软件工程,2022(01):73-76.
[4]曹明昊. 基于SpringBoot和Vue框架的邯郸市现代农业园区信息管理系统的研发[D].河北工程大学,2021.
[5]单树倩,任佳勋.基于SpringBoot和Vue框架的数据库原理网站设计与实现[J].电脑知识与技术,2021,17(30):40-41+50.
[6]苏文强,刘紫阳,苗玉恒.基于SpringBoot的缺陷管理系统设计与实现[J].大众科技,2021,23(10):4-6+10.
[7]王萍.SpringBoot项目中EhCache缓存技术的实现[J].电脑知识与技术,2021,17(29):79-81.
[8]周常志,甘恒.基于SpringBoot的智慧就业服务平台的设计与实现[J].电脑知识与技术,2021,17(28):182-184+187.
[9]Fuyuan Cheng. Talent Recruitment Management System for Small and Micro Enterprises Based on Springboot Framework[J]. Advances in Educational Technology and Psychology,2021,5(2).
[10]杨天,杨丹丹,刘文敏,薛曹怡,费怡,邓鹏飞.新冠肺炎疫情下社区接种门诊预防接种管理策略研究[J].中国医药导刊,2021,23(05):388-390.
[11]刘欣,李亮亮,牛聪. 基于Vue和SpringBoot框架的流域监管平台的研究和应用[C]//.第十一届防汛抗旱信息化论坛论文集.,2021:118-122.
[12]Guanhong Chen,Jiangming Xu. Design and implementation of efficient Learning platform based on SpringBoot Framework[J]. Journal of Electronics and Information Science,2020,6(1).
[13]Jian Chen,Chen Jian,Pan Hailan. Design of Man Hour Management Information System on SpringBoot Framework[J]. Journal of Physics: Conference Series,2020,1646(1).
[14]王玉恒,叶开友,王思源,吴菲,严青华,程旻娜,施燕.上海市社区慢性病管理重点人群流感疫苗接种干预的真实世界研究[J].中华预防医学杂志,2020(04):425-426-427-428-429.
[15]李萍萍,陈美芬,赵凤敏,叶莉霞.糖尿病社区管理医生流感疫苗推荐工作满意度问卷信度效度评价[J].预防医学,2020,32(02):130-134.
[16]李伦.对社区卫生服务中心疫苗管理内部控制建设的探讨[J].中国集体经济,2019(32):47-48.
[17]周新杰.疫苗管理全自动温度监控系统的设计与应用[J].世界最新医学信息文摘,2018,18(83):17-18.
致谢
伴随着设计的完成,大学生涯也随之即将结束。大学期间是我最珍惜的时光,大学时光中学会了很多,也成长了很多,这段时光中每一段回忆都刻在脑海中。感谢一起学习,一起成长同学们,和成长过程悉心教导的老师们,非常感激有你们的陪伴。
首先感谢我的指导老师,设计的完成离不开老师的一系列指导。在毕业设计的完成过程中,老师给出了很多中肯的建议,正是由于老师一丝不苟的工作态度,我的设计才能顺利的完成。
最后,感谢在大学生涯中每一位教导我的老师,是你们教给了我丰富的知识,更教会了我遇到问题时,如何去应对并解决。谢谢你们的帮助与支持。
点赞+收藏+关注 → 私信领取本源代码、数据库
魔乐社区(Modelers.cn) 是一个中立、公益的人工智能社区,提供人工智能工具、模型、数据的托管、展示与应用协同服务,为人工智能开发及爱好者搭建开放的学习交流平台。社区通过理事会方式运作,由全产业链共同建设、共同运营、共同享有,推动国产AI生态繁荣发展。
更多推荐




所有评论(0)